
はじめに
本記事ではお客様からリクエストがあったテーブル名やカラム名を小文字にする方法についてご紹介します。
デフォルトでは下記のように、CData Sync で同期されたテーブル名は、アッパーキャメルケースで同期されています。
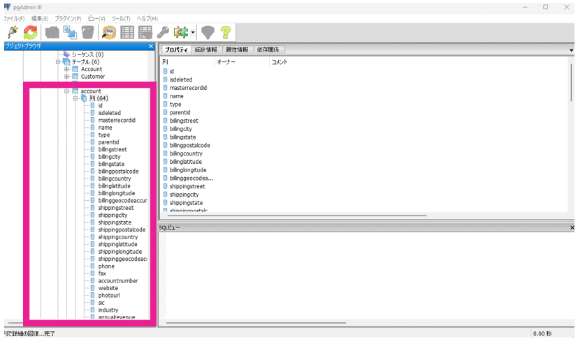
同じくカラム名もアッパーキャメルケースになっています。
このテーブル名・カラム名をすべて小文字にするには、下記の手順で変更することができます。
手順
CData Sync の「ジョブ」 タブを開いて「高度な設定」へいきます。
編集ボタンを押して、「レプリケートオプションを編集」から追加オプションにいきます。StoresLowercaseIdentifiers = True と入力してレプリケートオプションを保存してください。
それでは、タスクを新たにレプリケートしてみます。
あらたに走らせたジョブ実行では、きちんと小文字で揃っていますね。
デフォルトのアッパーキャメルケースから、すべて小文字に揃える設定に変更することができました。
まとめ
本記事では、テーブル名やカラム名を小文字にする方法についてご紹介しました。かゆいところに手が届く、CData Sync の高度な設定。CData Sync は30日間の無償トライアル版もございますので、ぜひお手元で試してみてください