データ管理

データのサイロ化とは?原因・影響・解決策を事例を交えて紹介
December 26, 2024

データのサイロ化とは?原因・影響・解決策を事例を交えて紹介

データのサイロ化が企業のDX推進を妨げる深刻な課題となっています。本記事では、データのサイロ化の定義から、発生する5つの問題、3つの主要因、そして解決に向けた具体的なアプローチまでを、事例を交えて解説します。

October 16, 2024

Oracle リアルタイムレプリケーションのためのOracle CDC とは?

Oracle のリアルタイムレプリケーションを実現するためのOracle 変更データキャプチャ(CDC)の概要を解説。

データ統合の10のメリットとは?活用事例を交えて紹介
April 23, 2024

データ統合の10のメリットとは?活用事例を交えて紹介

現在のデータ中心のビジネス環境で生き残りたい企業にとって、データ統合は極めて重要です。さまざまなデータソースから集めたデータを組み合わせることで、企業は価値あるインサイトを引き出し、より多くの情報に基づいた意思決定を行い、新たな収益源を見出してオペレーションを最適化することができます。本記事では、データ統合の主な10の利点について、実際のユースケースを交えて詳しく紹介します。

データパイプラインとETL パイプラインの違いとは?それぞれの特徴から選定のポイントまで解説
March 26, 2024

データパイプラインとETL パイプラインの違いとは?それぞれの特徴から選定のポイントまで解説

データパイプラインとETLパイプラインの違いとは?それぞれの特徴やメリットを解説し、選定時のポイントもお伝えします。データ活用の第一歩は、最適なパイプラインの構築から始まります。

SQL ServerレプリケーションのPublisher、Distributor、Subscriberの概念図
March 22, 2024

SQL Server のレプリケーションを徹底解説:基礎知識から設定方法まで

SQL Server のレプリケーションを徹底解説。レプリケーションの基礎知識から4つの種類、SSMSでの設定手順まで網羅。CData Syncを使った簡単・自動レプリケーションも紹介。SQL Serverのデータ同期にお悩みなら必見!

how-to-build-a-rest-api-1
March 4, 2024

ETL パイプラインとは?ユースケースとベストプラクティス

企業は、日々蓄積される膨大な量の情報を理解し活用するという継続的な課題に直面しています。データの管理と処理は非常に複雑な作業であり、専門的なツールを必要とします。ETL(抽出、変換、ロード)は、こうした作業を容易にするために設計されたプロセスであり、個別のデータソースからデータを抽出し、互換性のある形式に変換し、指定されたシステムやデータベースにロードします。ETL パイプラインはデータ処理を合理化し、プロセスを自動化し、エラーを最小限に抑え、業務報告や分析作業のスピードと精度を向上させます。この記事では、ETL パイプラインについて、その機能を説明し、ビジネスデータ管理にもたらす利点を紹介します。

REST API の開発手順を解説―計画からデプロイまでのベストプラクティス
February 22, 2024

REST API の開発手順を解説―計画からデプロイまでのベストプラクティス

REST APIの基本概念、設計原則、エンドポイント設計やセキュリティ対策など、システム間通信を支える知識を分かりやすく解説。初心者から経験者まで、確かなインサイトが得られる必読記事です。

What is JDBC
February 9, 2024

【徹底解説】JDBCドライバとは?仕組みと5つのタイプ別活用方法を詳しく解説

JDBCドライバの5つのタイプ(Type 1-5)の仕組み、特徴、使い分けを詳しく解説。Pure JavaドライバやCustomドライバの実装例、パフォーマンス考慮点も紹介。CDataが提供する270種類以上のデータソース対応ドライバで、SaaSからレガシーDBまで統一的にアクセス。

October 10, 2023

データグラビティとは? 影響範囲やデメリット、適切な管理方法まで解説

データグラビティとは、データが集積されるほどほかのデータを引き寄せる現象です。データグラビティは、データ管理や分析に影響を与えます。データグラビティの影響範囲とデメリットを解説し、デメリットを最小化する適切な管理する方法を紹介します。CData では、数百のデータ接続用ドライバーを提供して、データグラビティの問題を解決します。

February 3, 2023

データガバナンスの実現に向けてデータ接続の課題を克服するの4つ方法

データガバナンスツールの価値が、データサイロという大きな障害によって妨げられています。連携できないデータは管理できないのです。より直感的で柔軟なデータコネクタを使って、管理の対象となるすべてのデータへのアクセスを実現してみませんか。

May 7, 2021

DBeaver でMicrosoft Access データに接続してクエリする方法

この記事では、データベース管理ツールであるDBeaver からCData JDBC Driver for Access を使って、Microsoft Access ファイルのデータを使う方法を説明します。 Access データをDBeaver で使う DBeaver とは DBeaver は、データベース管理ツールです。クロ…

August 22, 2019

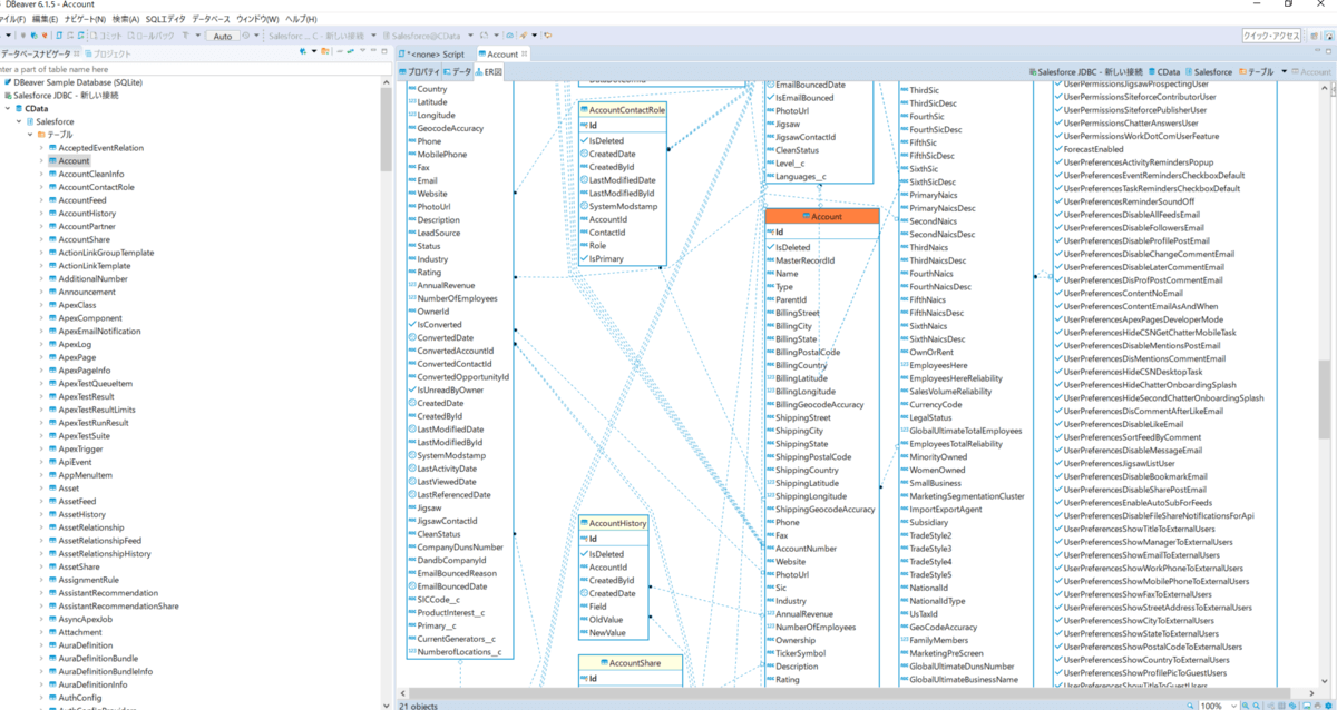
DBeaver でSalesforce データを管理~クエリからER 図作成まで~

この記事では、データベース管理ツールであるDBeaver からCData JDBC Driver for Salesforce を使って、Salesforce のデータを見たり、ER 図を作成する方法を紹介します。 DBeaver でSalesforce データを管理 DBeaver とは DBeaver は、データベース管理ツー…