CloverDX(旧CloverETL)で Bing Ads のデータ に接続

Jerod Johnson
Jerod Johnson
Senior Technology Evangelist
CloverDX データ統合ツールのビジュアルワークフローを使って Bing Ads のデータ を転送。

CData JDBC Driver for Bing Ads を使用すると、CloverDX(旧CloverETL)のデータ変換コンポーネントで Bing Ads をソースとして扱えます。この記事では、JDBC Driver for Bing Ads を使用して、フラットファイルへのシンプルな転送を設定する方法を説明します。

JDBC データソースとして Bing Ads に接続

  1. Bing Ads のデータ への接続を作成します。新規のCloverDX グラフで、Outline ペインの「Connections」ノードを右クリックし、「Connections」->「Create Connection」をクリックします。Database Connection ウィザードが表示されます。
  2. プラスアイコンをクリックし、JAR からドライバーをロードします。インストールディレクトリのlib サブフォルダを参照し、cdata.jdbc.bingads.jar ファイルを選択します。
  3. JDBC URL を入力します。

    Bing 広告接続プロパティの取得・設定方法

    Bing Ads API はOAuth 2 標準を使用します。Bing Ads への認証には、有効なBing Ads OAuth 資格情報が必要です。また開発者トークンを取得する必要があります。詳しくは、ヘルプドキュメントの「はじめに」を参照してください。

    組み込みの接続文字列デザイナー

    JDBC URL の構築には、Bing Ads JDBC Driver に組み込まれている接続文字列デザイナーを使用してください。JAR ファイルをダブルクリックするか、コマンドラインから実行します。

    java -jar cdata.jdbc.bingads.jar
    

    接続プロパティを入力し、接続文字列をクリップボードにコピーします。

    一般的なJDBC URL は次のようになります:

    jdbc:bingads: OAuthClientId=MyOAuthClientId; OAuthClientSecret=MyOAuthClientSecret; CallbackURL=http://localhost:portNumber; AccountId=442311; CustomerId=5521444; DeveloperToken=11112332233;

DBInputTable コンポーネントで Bing Ads のデータ をクエリ

  1. Palette の「Readers」から「DBInputTable」をジョブフローにドラッグし、ダブルクリックして設定エディターを開きます。
  2. 「DB connection」プロパティで、ドロップダウンメニューから Bing Ads JDBC データソースを選択します。
  3. SQL クエリを入力します。例:
    SELECT Id, Name FROM AdGroups

クエリの出力をUniversalDataWriter に書き込む

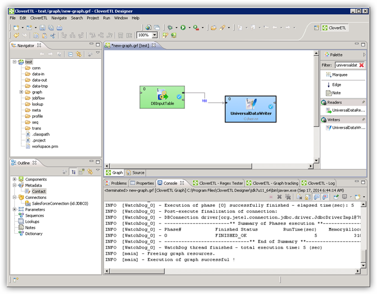
  1. 「Writers」から「UniversalDataWriter」をジョブフローにドラッグします。
  2. UniversalDataWriter をダブルクリックして設定エディターを開き、ファイルURL を追加します。
  3. DBInputTable を右クリックし、「Extract Metadata」をクリックします。
  4. DBInputTable の出力ポートをUniversalDataWriter に接続します。
  5. UniversalDataWriter の「Select Metadata」メニューで、AdGroups テーブルを選択します。(このメニューはUniversalDataWriter の入力ポートを右クリックしても開けます。)
  6. 「Run」をクリックして、ファイルに書き込みます。

はじめる準備はできましたか?

Bing Ads Driver の無料トライアルをダウンロードしてお試しください:

 ダウンロード

詳細:

Bing Ads Icon Bing Ads JDBC Driver お問い合わせ

Java ベースアプリケーションおよび帳票ツールのデータベースライクな使いやすいインターフェースで、Bing Ads のリアルタイムデータ(Campaigns、Ads、Customers など)にアクセス。