JDBC で Airtable データソースから Informatica マッピングを作成
Informatica は、データの転送と変換を行う強力でエレガントな手段を提供します。CData JDBC Driver for Airtable を使用することで、業界で実績のある標準に基づいたドライバーにアクセスでき、Informatica の強力なデータ転送および操作機能とシームレスに統合できます。このチュートリアルでは、Informatica PowerCenter で Airtable のデータ を転送および参照する方法を説明します。
ドライバーのデプロイ
ドライバーを Informatica PowerCenter サーバーにデプロイするには、インストールディレクトリの lib サブフォルダにある CData JAR ファイルと .lic ファイルを、次のフォルダにコピーします:Informatica インストールディレクトリ\services\shared\jars\thirdparty。
Developer ツールで Airtable のデータ を使用するには、インストールディレクトリの lib サブフォルダにある CData JAR ファイルと .lic ファイルを、次のフォルダにコピーする必要があります:
- Informatica インストールディレクトリ\client\externaljdbcjars
- Informatica インストールディレクトリ\externaljdbcjars
JDBC 接続の作成
Informatica Developer から接続するには、次の手順に従います:
- Connection Explorer ペインで、ドメインを右クリックし、Create a Connection をクリックします。
- 表示される New Database Connection ウィザードで、接続の名前と ID を入力し、Type メニューで JDBC を選択します。
- JDBC Driver Class Name プロパティに、次のように入力します:
cdata.jdbc.airtable.AirtableDriver
- Connection String プロパティに、Airtable の接続プロパティを使用して JDBC URL を入力します。
Airtable への接続
それでは、Airtable に接続していきましょう。CData 製品は、Airtable にテーブルとビューを要求します。 Schema プロパティ(オプション)を使用すると、表示されるテーブルおよびビューを特定のベースに制限できます。 特定のベースに制限したい場合は、このプロパティを使用するスキーマの名前に設定してください。(これはAirtable のBase 名に相当します。)
すべてのAirtable Bases に加えて、DataModelInformation という名前の静的スキーマもご利用いただけます。 このスキーマでは、Bases、Tables、Users のような静的テーブルをクエリできます。 DisplayObjectIds がTrue に設定されている場合、Schema の値は名前ではなくAirtable Base id に設定する必要があります。
Airtableへの認証
続いて、認証方法を設定しましょう。個人用アクセストークンまたはOAuth PKCE のいずれかを使用してAirtable に認証できます。
個人用アクセストークン
個人用アクセストークンをまだ生成していない場合は、以下のステップで生成してみましょう。
- ユーザーアカウントにログインします
- "https://airtable.com/create/tokens" に移動します
- Create new token をクリックします
- Scopes で、Add a scope をクリックして以下の各スコープを追加します
- data.records:read
- data.records:write
- schema.bases:read
- Access で、トークンにアクセス権を付与するすべてのワークスペースとベースを追加します
- Create token をクリックしてトークンを生成します。生成されたトークンは一度しか表示されませんので、必ずコピーして保存してください
次に、以下の設定を行います。
- AuthScheme:PersonalAccessToken
- Token:先ほど生成した個人用アクセストークンの値
OAuth PKCE については、 href="/kb/help/" target="_blank">ヘルプドキュメントの「はじめに」をご確認ください。
組み込みの接続文字列デザイナー
JDBC URL の構築には、Airtable JDBC Driver に組み込まれている接続文字列デザイナーを使用できます。JAR ファイルをダブルクリックするか、コマンドラインから JAR ファイルを実行します。
java -jar cdata.jdbc.airtable.jar
接続プロパティを入力し、接続文字列をクリップボードにコピーします。
一般的な接続文字列は次のとおりです:
jdbc:airtable:APIKey=keymz3adb53RqsU;BaseId=appxxN2fe34r3rjdG7;TableNames=TableA,...;ViewNames=TableA.ViewA,...;
Airtable テーブルの参照
ドライバー JAR をクラスパスに追加し、JDBC 接続を作成したら、Informatica で Airtable エンティティにアクセスできます。Airtable に接続してテーブルを参照するには、次の手順に従います:
- リポジトリに接続します。
- Connection Explorer で、接続を右クリックし、Connect をクリックします。
- Show Default Schema Only オプションのチェックを外します。
これで、Data Viewer で Airtable テーブルを参照できます。テーブルのノードを右クリックし、Open をクリックします。Data Viewer ビューで、Run をクリックします。
Airtable データオブジェクトの作成
プロジェクトに Airtable テーブルを追加するには、次の手順に従います:
- Airtable でテーブルを選択し、テーブルを右クリックして Add to Project をクリックします。
- 表示されるダイアログで、各リソースに対してデータオブジェクトを作成するオプションを選択します。
- Select Location ダイアログで、プロジェクトを選択します。
マッピングの作成
マッピングに Airtable ソースを追加するには、次の手順に従います:
- Object Explorer で、プロジェクトを右クリックし、New -> Mapping をクリックします。
- Airtable 接続のノードを展開し、テーブルのデータオブジェクトをエディターにドラッグします。
- 表示されるダイアログで、Read オプションを選択します。
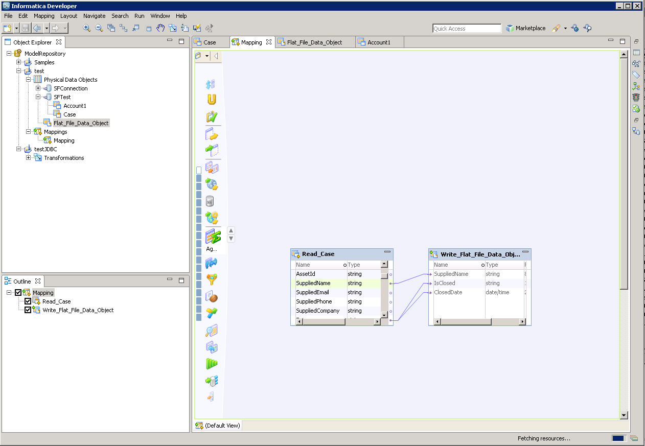
Airtable カラムをフラットファイルにマッピングするには、次の手順に従います:
- Object Explorer で、プロジェクトを右クリックし、New -> Data Object をクリックします。
- Flat File Data Object -> Create as Empty -> Fixed Width を選択します。
- Airtable オブジェクトのプロパティで、必要な行を選択し、右クリックして copy をクリックします。フラットファイルのプロパティに行を貼り付けます。
- フラットファイルデータオブジェクトをマッピングにドラッグします。表示されるダイアログで、Write オプションを選択します。
- クリック&ドラッグでカラムを接続します。
Airtable のデータ を転送するには、ワークスペース内で右クリックし、Run Mapping をクリックします。
