CData Connect AI を使ってAppSheet からSalesforce データにノーコード連携

by 對馬陽子 | July 14, 2022

こんにちは。マーケティング担当の對馬です。

AppSheet はGoogle Cloud のサービスの1つで、アプリケーションを開発するプラットフォームです。ノーコードで開発できるため、案件管理アプリといった業務アプリをスピーディーに誰でも作ることができます。

業務アプリでは外部データを利用することで、より幅広い業務をカバーできます。外部データの取得ではコードや接続の開発が必要なケースもありますが、CData Connect AI を利用することでノーコードでSaaS データをAppSheet で利用することを実現します。

本記事では、CData Connect AI を使ってAppSheet からSalesforce のデータを利用する方法をご紹介します。AppSheet でSalesforce の取引先一覧アプリを作成します。

必要なもの

  • Salesforce
  • AppSheet
  • CData Connect AI

CData Connect AI 準備

CData Connect AI の環境を用意します。30日間のトライアルがあるので、ぜひお試しください。

トライアルは製品ページより進めることができます。

https://jp.cdata.com/ai/analytics/

トライアル取得方法は以下記事をご参照ください。

https://jp.cdata.com/blog/connect-trial

Salesforce 接続設定

CData Connect AI からSalesforce への接続を確立します。

左画面の「Connections」を開きます。

[Add Connection]を押下し、接続を追加します。

コネクタの一覧が表示されます。「Salesforce」を検索し、Salesforce アイコンを選択します。

Salesforce 接続設定画面が開かれます。任意の接続名を設定します。

ユーザー名とパスワードで接続するため、認証形式を変更します。[Advanced Settings]タブを開き、Auth Scheme でBasic を選択します。

User / Password とトークンを入力します。

入力が終わりましたら、右上の[Create & Test]ボタンを押下し接続情報の保存と確認をします。以下のメッセージが表示されると接続は成功です。

アクセス権限の付与

アクセス権限を付与します。

Permissions タブに移動し、Salesforce 接続設定を使うユーザーに対して権限を付与します。

設定を保存します。

PAT の発行

アクセストークンを発行します。

右上のアカウント設定を開きます。

Access Tokens タブを開き、[Create PAT]ボタンを押下します。

作成するトークンに名前を付けます。[Create]ボタンを押下します。

Personal Access Token が発行されます。トークンは1度しか表示できないため、控えておいてください。

AppSheet での設定

AppSheet にてCData Connect AI の機能を利用するため、コネクタをインストールします。 

AppSheet にログインします。

「My account」タブから「Sources」を開き、データソースを追加します。

新しいデータソースを追加します。

一覧のなかから[Cloud Database]を選択します。

接続情報を入力します。

設定項目 設定内容 備考
Type SQL Server
Server tds.cdata.com, 14333
Database Salesforce_handson Salesforce 接続名
Username Connect AI ユーザー名 メールアドレス
Password PAT

入力が終わりましたら、[Test]ボタンで接続を確認します。

テスト後、[Authorize Access]が有効になるので、押下します。

アプリ作成

Salesforce のデータをAppSheet で利用する準備ができました。

アプリを構築します。

アプリの名称とカテゴリーを設定し、「Choose your data」を選択します。

データを選択します。

先ほど作成した「database-1」を選択します。

テーブルを開き、取得するデータを選択します。今回は[Salesforce].[Account]を選択します。

データを選択すると、アプリが自動的に作成されます。

カスタマイズでデータの表示を変更したり、データを追加したりできます。

データがページで分かれているので、ページを整えます。

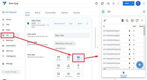
[UX] > [New View] > [table]を選択します。表示がテーブル形式になっていることを右の画面で確認します。

表示項目が多いので、「Column order」から表示カラムを指定します。

取引先一覧が見やすくなりました。

まとめ

AppSheets からSalesforce データを利用できました。CData Connect AI は、ノーコードでデータ接続を可能にし、アプリ開発のスピードを加速します。

CData Connect AI は、100以上のSaaS データに対応しています。30日間の無償トライアルがありますので、ぜひ体感してください。

https://jp.cdata.com/ai/analytics/