SQL Server にkintone リンクサーバーを作成、PowerBIやTableau からデータを参照

by 中村 里沙 | July 2, 2018

はじめに

SQL Server のリンクサーバー機能って便利ですよね。
SQL Server のインターフェースで他のDB とかODBC データソースを叩きにいけます。

この記事ではkintone のデータをSQL Server のリンクサーバーとして設定します。
CData SQL Gateway というサーバーツールを使って、ODBC for kintone DSN をSQL Server のリンクサーバーとして設定できます。

利用ケース:

  • SQL Server に接続しているアプリケーションでkintone データを利用したいがデータ接続を増やしたくない
  • kintone データをSQL Server のデータや他のリンクサーバーのデータをJOIN などして使いたい
  • 利用したいミドルウェア・BI ツールなどにODBC やJDBC の汎用のインターフェースがないが、SQL Server には接続できる

環境・利用アプリ

ODBC Driver for kintone のインストールとkintone 接続

ODBC Driver for kintone のインストール

https://jp.cdata.com/drivers/kintone/odbc/ からODBC Driver をダウンロードします。30日の無償版があります。

SQL Server にkintone リンクサーバーを作成、PowerBIやTableau からデータを参照

.exe ファイルをクリックして、インストーラーを起動し、インストールを行います。

SQL Server にkintone リンクサーバーを作成、PowerBIやTableau からデータを参照

kintone Driver のDSN 設定

インストールを完了するとkintone Driver のDSN 構成画面が開きます。

URL、User、Password はkintone に接続するためのプロパティです。
Cache Connection、Cache Provider はキャッシュ先DB の指定のためのプロパティです。

プロバディ 内容
Url kintone のURL
User kintone のユーザー名
Password kintone のパスワード
Cache Connection 以下参照
Cache Provider SQL Server ではSystem.Data.SqlClient

Cache Connection はセミコロン区切りで、以下の情報を入れます。

Server=server name;Database=database name;User ID=your id;Password=password;

SQL Server にkintone リンクサーバーを作成、PowerBIやTableau からデータを参照

SQL Gateway にkintone ODBC DSN を設定

CData ODBC Drivers にSQL Gateway が内包されています。
「スタート」画面から「SQL Gateway」を起動します。
起動すると右下のインジケータにSQL Gateway のロゴが表示されます。

SQL Server にkintone リンクサーバーを作成、PowerBIやTableau からデータを参照

アプリケーションコンソールが開かない場合には、「Open Application」をクリックしてください。

SQL Server にkintone リンクサーバーを作成、PowerBIやTableau からデータを参照

ODBC データソース設定

アプリケーションコンソールの「Service」タブを開いて、「Add」をクリックして、新しいODBC データソースを設定します。

SQL Server にkintone リンクサーバーを作成、PowerBIやTableau からデータを参照

kintone ODBC の設定を行います。

項目 内容
Service Name 任意
リモーティングDB選択 SQL Server を選択
Data Source ドロップダウンで選択
Port 使用していないポートを選択

「OK」を押して、サービス設定します。その後「Save Changes」で設定を保存します。

SQL Server にkintone リンクサーバーを作成、PowerBIやTableau からデータを参照

ユーザー登録

次に「Users」タブ→「Add」からユーザーを登録します。
ユーザー毎にFull アクセスか、Readonly か、None の権限を選択できます。
複数のODBC データソースがある場合には、データソース毎に権限の設定が可能です。

SQL Server にkintone リンクサーバーを作成、PowerBIやTableau からデータを参照

「OK」を押して、ユーザー登録を完了します。 その後「Save Changes」で設定を保存します。

SQL Gateway の「Service」タブで「Start」ボタンを押して、サービスを起動します。サービスの左側の〇が緑色になれば、サービスは起動中です。

SQL Server にkintone リンクサーバーを作成、PowerBIやTableau からデータを参照

SQL Server でのリンクサーバー設定

SQL Server Management Studio (SSMS) を開きます。
オブジェクトエクスプローラーの「サーバーオブジェクト」で「リンクサーバー」を右クリックして、「新しいリンクサーバー」をクリックします。

SQL Server にkintone リンクサーバーを作成、PowerBIやTableau からデータを参照

新しいリンクサーバーの設定画面の「全般」では、以下を入力します。

項目 内容
サーバー種類 その他データソース
プロバイダー SQL Server Native _Client 11.0
データソース この例の場合、localhost,1433 を入力
カタログ ODBC DSN 名を入力

SQL Server にkintone リンクサーバーを作成、PowerBIやTableau からデータを参照

また、「セキュリティ」では、「このセキュリティコンテキスト」を選択して、リモートログインにSQL Gateway にユーザー設定したUser 名とPassword を入力します。

SQL Server にkintone リンクサーバーを作成、PowerBIやTableau からデータを参照

これで、リンクサーバーの設定は終わりですので、「OK」を押して設定を保存します。

SSMS でデータを見てみる

SSMS のオブジェクトエクスプローラーのリンクサーバー下に「KINTONE」が作成され、「テーブル」下にkintone のデータがアプリ単位でテーブルが生成されます。

SQL Server にkintone リンクサーバーを作成、PowerBIやTableau からデータを参照

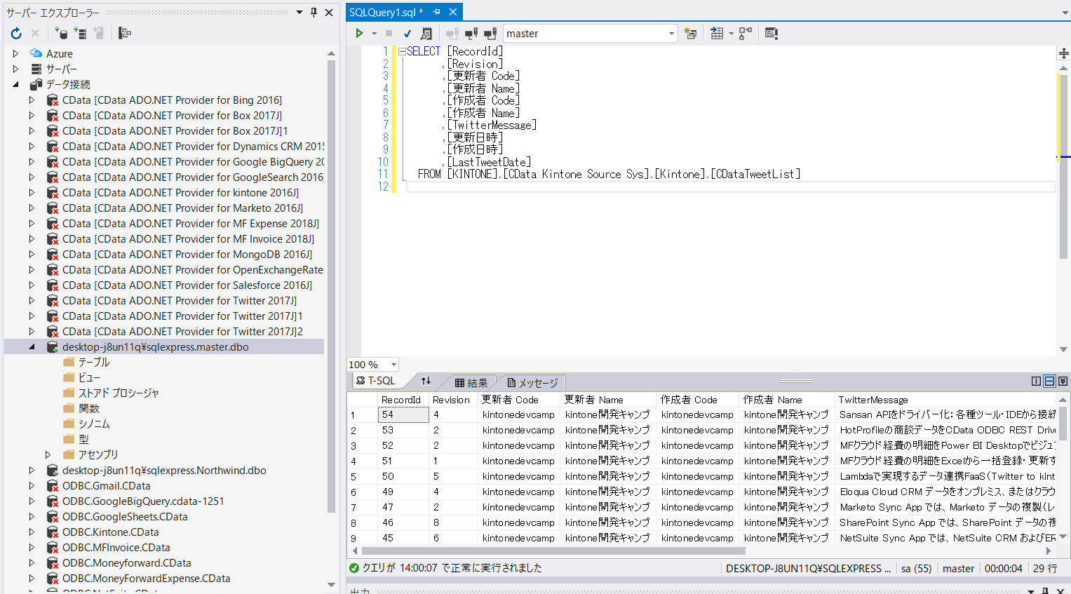
新しいクエリを選択し、kintone データを取得してみます。

SELECT * from [KINTONE(リンクサーバー名)].[CData Kintone Source Sys(ODBC DSN 名)].[Kintone].[テーブル名]

このように、API のリクエストではなく通常のSQL 構文でデータを扱うことが可能になっています。

SQL Server にkintone リンクサーバーを作成、PowerBIやTableau からデータを参照

Visual Studio からkintone リンクサーバーを使う

Visual Studio のサーバーエクスプローラーの「データ接続」を右クリックし、「接続の追加」をクリックして、データソースの選択画面を開きます。データソースの選択画面でデータソースを「Microsoft SQL Server 」に選択して、「続行」を押します。

SQL Server にkintone リンクサーバーを作成、PowerBIやTableau からデータを参照

「接続の追加」画面で、以下を入力します。

項目 内容
サーバー名 SQL Server のサーバー名
認証 任意の認証方式
データベース名の選択または入力 ※master など

※リンクサーバーを直接データベース名として入力することはできないようです。なので上位のデータベース名で設定しておきます。

「テスト接続」をして大丈夫であれば、「OK」を押して設定を完了させます。

SQL Server にkintone リンクサーバーを作成、PowerBIやTableau からデータを参照

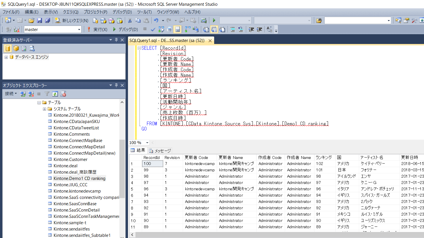
「新しいクエリ」で、SQL でSELECT 文を書いてデータを取得してみます。

SELECT * from [KINTONE(リンクサーバー名)].[CData Kintone Source Sys(ODBC DSN 名)].[Kintone].[テーブル名]

このように、通常のSQL Server のリンクサーバーと同じようにVisual Studio 内でkintone データを扱うことが可能になります。他のIDE でもSQL Server にアクセスする方法でkintone データにSQL でアクセスが可能になります。

複数データソースのJOIN などを行う場合には大変便利です。

SQL Server にkintone リンクサーバーを作成、PowerBIやTableau からデータを参照

Power BI からkintone リンクサーバーを使う

データビジュアライゼーションツールのPower BI からSQL Server インターフェースでkintone リンクサーバーのデータを取得することが可能です。

「データを取得」から「SQL Server 」を選択します。

SQL Server にkintone リンクサーバーを作成、PowerBIやTableau からデータを参照

項目 内容
データベース master など(リンクサーバーは設定できない)
詳細設定オプション 展開してSQL 記述
SELECT * from [KINTONE(リンクサーバー名)].[CData Kintone Source Sys(ODBC DSN 名)].[Kintone].[テーブル名]

SQL Server にkintone リンクサーバーを作成、PowerBIやTableau からデータを参照

kintone データがプレビューで確認できます。「読み込み」を押します。

SQL Server にkintone リンクサーバーを作成、PowerBIやTableau からデータを参照

あとは、通常のDB のテーブルデータと同じようにビジュアライズを作ります。

SQL Server にkintone リンクサーバーを作成、PowerBIやTableau からデータを参照

Tableau からkintone リンクサーバーを使う

同様に人気のあるデータビジュアライゼーションツールのTableau からもkintone リンクサーバーデータを使ってみましょう。

接続から「詳細」→「Microsoft SQL Server」を選択して、リンクサーバーを含むDB に設定します。「サインイン」で設定を完了します。

項目 内容
サーバー SQL Server のサーバー名
データベース 入力不要
認証 任意の認証方式

SQL Server にkintone リンクサーバーを作成、PowerBIやTableau からデータを参照

データソース画面で、「データベース」からドロップダウンでmaster を選択。
リンクテーブルはテーブルとして表示されないようなので、直接「新しいカスタムSQL」でSQL を書きます。

SELECT * from [KINTONE(リンクサーバー名)].[CData Kintone Source Sys(ODBC DSN 名)].[Kintone].[テーブル名]

SQL Server にkintone リンクサーバーを作成、PowerBIやTableau からデータを参照

クエリを実行すると、データが取得されます。

SQL Server にkintone リンクサーバーを作成、PowerBIやTableau からデータを参照

あとは、通常のSQL Server のテーブルデータと同じように、ビジュアライズが可能です。

SQL Server にkintone リンクサーバーを作成、PowerBIやTableau からデータを参照

以上、CData SQL Gateway を使った、kintone リンクサーバーの設定方法と使い方でした。