Tableau からSAP ByDesign にOData フィードとして接続する方法

加藤龍彦
加藤龍彦
デジタルマーケティング
API Server を使用して、BI ツールTableau からSAP ByDesign のデータに接続する方法をわかりやすく説明します。



CData API Server は、SAPByDesign JDBC Driver(またはほかの250を超える ADO.NET Providers)と組み合わせることでOData Web サービスとしてSAP ByDesign を提供します。この記事では、API Server を使用してBI ツールTableau にSAP ByDesign への接続を提供する方法について説明します。

API Server の設定

以下のリンクからAPI Server の無償トライアルをスタートしたら、セキュアなSAP ByDesign OData サービスを作成していきましょう。

SAP ByDesign への接続

Tableau からSAP ByDesign のデータを操作するには、まずSAP ByDesign への接続を作成・設定します。

  1. API Server にログインして、「Connections」をクリック、さらに「接続を追加」をクリックします。 接続を追加
  2. 「接続を追加」をクリックして、データソースがAPI Server に事前にインストールされている場合は、一覧から「SAP ByDesign」を選択します。
  3. 事前にインストールされていない場合は、コネクタを追加していきます。コネクタ追加の手順は以下の記事にまとめてありますので、ご確認ください。
    CData コネクタの追加方法はこちら >>
  4. それでは、SAP ByDesign への接続設定を行っていきましょう! 接続設定
  5. SAP ByDesign に接続するには、次の接続プロパティを設定します。

    • Url: SAP ByDesign サイトのURL に設定。例:https://test.sapbydesign.com
    • User: アカウントのユーザー名に設定。
    • Password: アカウントのパスワードに設定。
    • CustomService or AnalyticsService: いずれか一方のみを指定する必要があります。データを取得するカスタムサービスがある場合はCustomService を指定します。アナリティクスサービスのレポートを取得する場合はAnalyticsService を指定します。 どちらも指定されていない場合は、'cc_home_analytics.svc' がAnalyticsService プロパティのデフォルトとして使用されます。指定するサービスがわからない場合は、Services ビューをクエリして利用可能なサービスを一覧表示できます。
  6. 接続情報の入力が完了したら、「保存およびテスト」をクリックします。

SAP ByDesign に接続するには、次の接続プロパティを設定します。

  • Url: SAP ByDesign サイトのURL に設定。例:https://test.sapbydesign.com
  • User: アカウントのユーザー名に設定。
  • Password: アカウントのパスワードに設定。
  • CustomService or AnalyticsService: いずれか一方のみを指定する必要があります。データを取得するカスタムサービスがある場合はCustomService を指定します。アナリティクスサービスのレポートを取得する場合はAnalyticsService を指定します。 どちらも指定されていない場合は、'cc_home_analytics.svc' がAnalyticsService プロパティのデフォルトとして使用されます。指定するサービスがわからない場合は、Services ビューをクエリして利用可能なサービスを一覧表示できます。

API Server のユーザー設定

次に、API Server 経由でSAP ByDesign にアクセスするユーザーを作成します。「Users」ページでユーザーを追加・設定できます。やってみましょう。

  1. 「Users」ページで ユーザーを追加をクリックすると、「ユーザーを追加」ポップアップが開きます。
  2. 次に、「ロール」、「ユーザー名」、「権限」プロパティを設定し、「ユーザーを追加」をクリックします。
  3. その後、ユーザーの認証トークンが生成されます。各ユーザーの認証トークンとその他の情報は「Users」ページで確認できます。

SAP ByDesign 用のAPI エンドポイントの作成

ユーザーを作成したら、SAP ByDesign のデータ用のAPI エンドポイントを作成していきます。

  1. まず、「API」ページに移動し、 「 テーブルを追加」をクリックします。
  2. アクセスしたい接続を選択し、次へをクリックします。
  3. 接続を選択した状態で、各テーブルを選択して確認をクリックすることでエンドポイントを作成します。

OData のエンドポイントを取得

以上でSAP ByDesign への接続を設定してユーザーを作成し、API Server でSAP ByDesign データのAPI を追加しました。これで、OData 形式のSAP ByDesign データをREST API で利用できます。API Server の「API」ページから、API のエンドポイントを表示およびコピーできます。

SAP ByDesign のデータ可視化を作成する

それでは、SAP ByDesign のデータを使用した可視化を作成していきましょう。

  1. Tableau で「データ接続」を選択します。「On a server」セクションで「OData」をクリックします。

    An OData data source, in the 'On a server' section in the 'Connect to data' wizard in Tableau.
  2. 表示されるウィザードで、API Server のOData エンドポイントのURL を入力します。OData エントリのURL にアクセスするテーブルの名前を追加します。例:

            https://your-server/api.rsc/[Inventory Balance]
          
  3. 「Use a Username and Password」オプションを選択し、API Server にアクセスできるユーザーのユーザー名とパスワードを入力します。 The URL of the OData endpoint of the API Server and the username and password (authtoken) of an API Server user.
  4. Tableau は、API Server によって公開されるテーブルメタデータを使用してディメンションカラムとメタデータカラムを検出します。

    Columns organized into dimensions and measures in Tableau.(Salesforce is shown.)
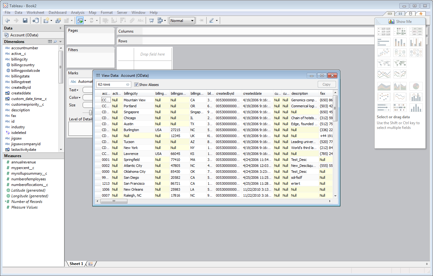
  5. SAP ByDesign のデータを表示するには、ダッシュボードの「Data」セクションでテーブル名の下を右クリックし、「View Data」オプションを選択します。 SAP ByDesign のデータがTableau に表示されます。

    A grid of data in Tableau.(Salesforce is shown.)

はじめる準備はできましたか?

詳細はこちら、または無料トライアルにお申し込みください:

CData API Server お問い合わせ