KNIME でPipedrive のデータに接続、データを取得する方法

加藤龍彦
加藤龍彦
デジタルマーケティング
KNIME の標準データ接続コンポーネントを使用してPipedrive のチャートとレポートを作成する方法を解説します。

本記事では、KNIME からPipedrive のデータにアクセスし、レポートデザイナを使用してPipedrive からチャートを作成する方法を解説します。

CData JDBC ドライバの特徴

CData ODBC ドライバは、以下の特徴を持つリアルタイムデータ接続ソリューションです。

  1. Pipedrive をはじめとする、CRM、MA、グループウェア、広告、会計ツールなど多様な270種類以上のSaaS / DB に対応
  2. 多様なアプリケーション、ツールにPipedrive のデータをJDBC 経由で連携
  3. ノーコードでの手軽な接続設定
  4. 標準 SQL での柔軟なデータ読み込み・書き込み

CData JDBC ドライバでは、1.データソースとしてPipedrive の接続を設定、2.KNIME 側でJDBC Driver との接続を設定、という2つのステップだけでデータソースに接続できます。以下に具体的な設定手順を説明します。

CData JDBC ドライバのインストールとPipedrive への接続設定

まずは、本記事右側のサイドバーからPipedrive JDBC Driver の無償トライアルをダウンロード・インストールしてください。30日間無償で、製品版の全機能が使用できます。

Pipedrive のデータへの新しいJDBC 接続を設定

  1. File -> Preferences -> KNIME -> Databases と進めていきます。
  2. Add File をクリックし、cdata.jdbc.pipedrive.jar を追加します。ドライバーJAR ファイルは、インストールディレクトリのlib サブフォルダにあります。 CData ドライバーがKNIME ワークフローに追加。
  3. Find driver classes をクリックします。
  4. 接続のIDName を設定します(これらの項目に制限はないため、任意の値を設定してください)。
  5. URL template を設定します。一般的なJDBC URL は次のとおりです。
    	  jdbc:pipedrive:AuthScheme=Basic;CompanyDomain=MyCompanyDomain;APIToken=MyAPIToken;
    	
  6. JDBC URL の構成については、Pipedrive JDBC Driver に組み込まれている接続文字列デザイナを使用してください。JAR ファイルをダブルクリックするか、またはコマンドラインからjar ファイルを実行します。

    	java -jar cdata.jdbc.pipedrive.jar
    	
    接続プロパティをCData ドライバーに追加。

    接続プロパティについて、詳しくはドキュメントを参照してください。

  7. OK をクリックして設定セクションを閉じます。 KNIME ワークフローに新しいデータベースCData ドライバーを登録。
  8. Node Repository の下で、DB -> Connection -> DB Connector をドラッグアンドドロップします。これをダブルクリックし、Driver Name を先ほど設定したドライバー、今回は「Pipedrive (ID: Pipedrive)」に変更します。Database URL は自動で変更されます。 CData ドライバーを設定
  9. Apply をクリックし、続けてOK で変更を保存します。 認証
  10. コネクタを右クリックし、Execute を選択します。コネクタによってブラウザにリダイレクトされるので、そこでログインしてアクセスを許可する必要があります。そうすると、正常に接続されます。 DB コネクタを実行
  11. これで、Node RepositoryRead/Write セクションからDB Query Reader を取得し、クエリを実行できるようになります。 DB Query Reader

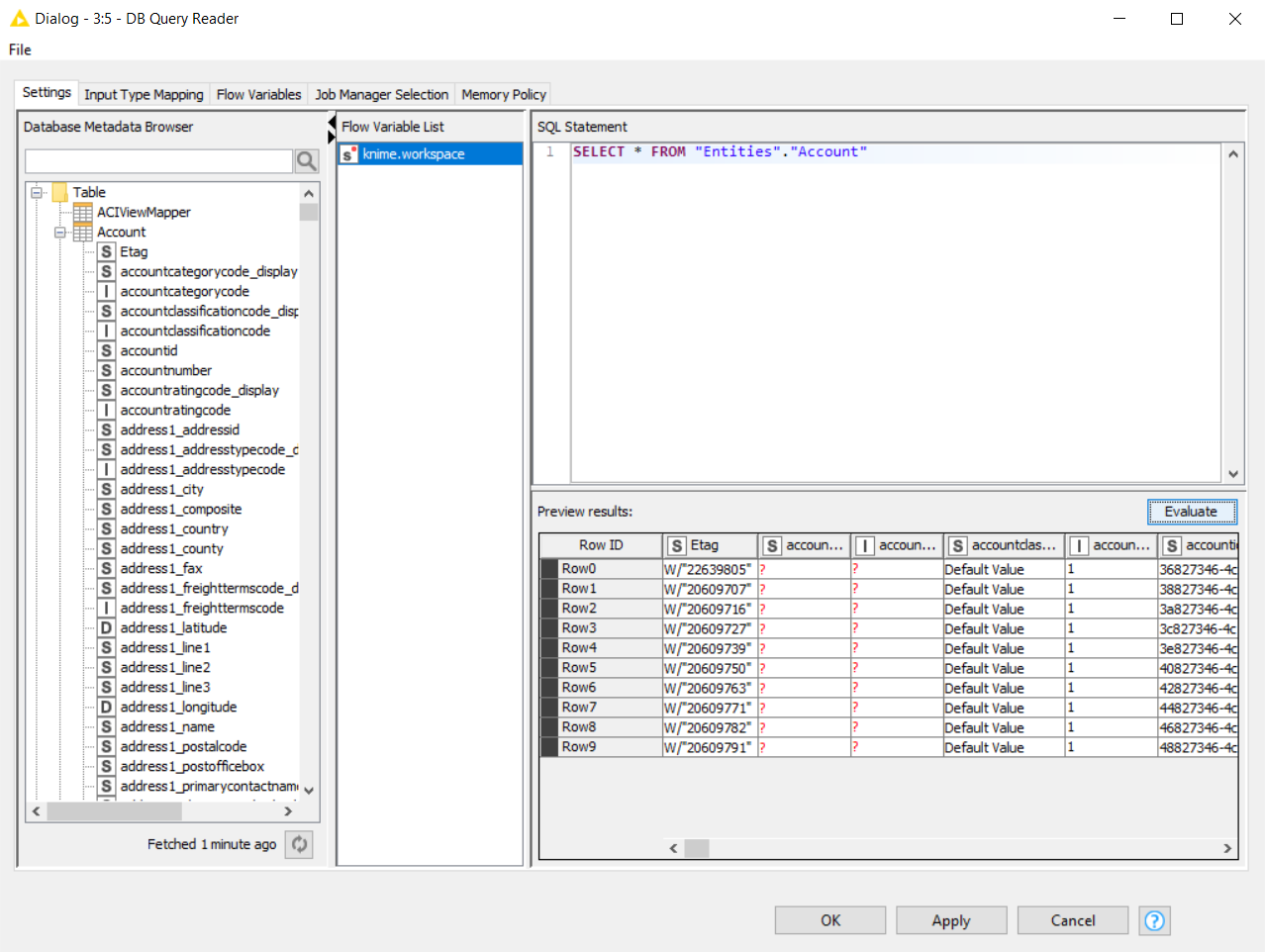
  12. DB Query Reader をダブルクリックし、更新ボタンをクリックしてメタデータを読み込みます。SQL を記述して、Evaluate をクリックします。Evaluate をクリックすると、リクエストされたレコードが表示されます。ドライバーに記載されているテーブル / ビューの詳細については、データモデルを参照してください。 DB Query Reader でメタデータを読み込む

Pipedrive からKNIME へのデータ連携には、ぜひCData JDBC ドライバをご利用ください

本記事で紹介したようにCData JDBC ドライバと併用することで、270を超えるSaaS、NoSQL、DB のデータをコーディングなしで扱うことができます。30日の無償評価版が利用できますので、ぜひ自社で使っているクラウドサービスやNoSQL と合わせて活用してみてください。

CData JDBC ドライバは日本のユーザー向けに、UI の日本語化、ドキュメントの日本語化、日本語でのテクニカルサポートを提供しています。製品の使用方法、購入方法などについてご質問がありました、お気軽にお問い合わせください。

はじめる準備はできましたか?

Pipedrive Driver の無料トライアルをダウンロードしてお試しください:

 ダウンロード

詳細:

Pipedrive Icon Pipedrive JDBC Driver お問い合わせ

Pipedrive データと連携するパワフルなJava アプリケーションを短時間・低コストで作成して配布できます。