データ統合ツールQlik Replicate を使ってMonday.com のデータをMySQL にレプリケートする方法

杉本和也
杉本和也
リードエンジニア
Qlik Replicate でMonday.com をMySQL にレプリケートする方法。



Qlik Replicate はBI ツールのQlik Sense で有名な、Qlik 社が提供するデータ分析基盤のためのデータパイプライン・データ統合ツールです。主要なプラットフォームに多く対応しているのが特徴で、AWS・GCP・Azure・Oracle・Snowflake などのDWH に各種データを取り込むことが可能です。

Qlik Replicate ではODBC インターフェースが用意されているので、CData ODBC Driver for Monday と組み合わせることで、各種クラウドサービスのAPI にアクセスすることができるようになります。本記事では、CData ODBC ドライバを使ってQlik Replicate からMonday.com のデータをMySQL にレプリケートする方法をご紹介します。

CData ODBC ドライバとは?

CData ODBC ドライバは、以下のような特徴を持ったリアルタイムデータ連携ソリューションです。

  1. Monday.com をはじめとする、CRM、MA、会計ツールなど多様なカテゴリの270種類以上のSaaS / オンプレミスデータソースに対応
  2. 多様なアプリケーション、ツールにMonday.com のデータを連携
  3. ノーコードでの手軽な接続設定
  4. 標準 SQL での柔軟なデータ読み込み・書き込み

CData ODBC ドライバでは、1.データソースとしてMonday.com の接続を設定、2.Qlik Replicate 側でODBC Driver との接続を設定、という2つのステップだけでデータソースに接続できます。以下に具体的な設定手順を説明します。

CData ODBC ドライバのインストールとMonday.com への接続設定

まずは、本記事右側のサイドバーからMonday ODBC Driver の無償トライアルをダウンロード・インストールしてください。30日間無償で、製品版の全機能が使用できます。

インストール後、ODBC DSN(データソース名)で接続プロパティを設定します。Microsoft ODBC Data Source Administrator を使用して、ODBC DSN を作成および設定できます。

Monday 接続プロパティの取得・設定方法

Monday AuditLog API

Monday AuditLog API は、API トークンによる認証のみをサポートしています。

監査ログAPI トークンを生成するには:

  1. monday.com アカウントにログインします。
  2. 画面右上のアバター(画像アイコン)をクリックします。
  3. 表示されたメニューからAdministration を選択します。
  4. 左側のナビゲーションでSecurity をクリックします。
  5. Audit タブをクリックします。
  6. Monitor by API -> Copy をクリックして、AuditLog API トークンをコピーします。

API トークンを取得した後、以下の接続プロパティを設定します。

  • Schema:"AuditLog" に設定。
  • AuthSchemeToken
  • APIToken:取得した監査ログAPI トークン
  • URL:Monday アカウントURL。ログイン後、自身のMonday ホームページのURL をコピーできます。例:https://your-account-name.monday.com/

Monday GraphQL API

Monday GraphQL API は、API トークンまたはOAuth 標準による認証をサポートしています。

API トークン

API トークンで接続するには、AuthSchemeToken に設定し、次の手順でAPIToken を取得します。

  1. monday.com アカウントにログインします。
  2. 画面右上のアバター(画像アイコン)をクリックします。
  3. 表示されたメニューからAdministration を選択します(管理者権限が必要です)。
  4. 左側のナビゲーションでConnections をクリックし、表示されたページでAPI タブをクリックします。
  5. Personal API Token で、Create token をクリックしてパーソナルAPI トークンを作成します。APIToken 接続プロパティをこの値に設定します。
    • すでにトークンを作成している場合は、Personal API TokenCopy ボタンをクリックしてAPI トークンをコピーします。APIToken 接続プロパティをこの値に設定します。

OAuth で認証する場合は、ヘルプドキュメントの「OAuth 認証の使用」セクションを参照してください。

Qlik Replicate にODBC データソースを追加

CData ODBC ドライバの設定が完了したら、Qlik Replicate を立ち上げてレプリケーション構成を進めていきましょう。Qlik Replicate ではタスクという単位でレプリケーション処理を構成していきますが、まずタスクで利用するデータソースとレプリケーション先のコネクション情報を登録する必要があるので、この設定を行います。

  1. Qlik Replicate の管理画面に移動したら、 「Manage Endpoint Connections…」をクリックします。 データソースをQlik Replicate に追加
  2. その後表示される画面で、「+New Endpoint Connection」をクリック。この画面からデータソースとレプリケーション先(ターゲット)のコネクションを構成していきます。 データソースをQlik Replicate に追加
  3. まずはデータソースとなるMonday.com へのコネクションを構成します。前述の通り、Monday.com への連携はCData ODBC ドライバを経由して行うため、「Role:Source」「Type:ODBC」でコネクションを構成します。 エンドポイントのロールとタイプを指定
  4. そして、事前に構成しておいたMonday.com のDSN を指定します。任意のName を指定したあと、Test Connection がパスできれば設定完了です。

MySQL Target 接続を追加

続いて、レプリケーション先となるMySQL へのコネクションも追加します。

  1. 先程と同じように「+New Endpoint Connection」をクリックします。
  2. 「Role: Target」「Type: MySQL」を指定して、Server アドレスやUserName、Password などMySQL 接続に必要な接続情報をそれぞれ指定し、保存します。 MySQL 接続を追加

Task の構成

コネクションの作成が完了したら、実際のレプリケーション処理であるTask の作成を進めていきましょう。

  1. 「+New Task」をクリックし、任意の名称でTask を作成します。Replication Profileは「Unidirectional:単方向」でTask Optionsは「Full Load」を指定します。
  2. 新規Task を作成
  3. タスク作成後の画面で、データソースには先程作成したMonday.com のコネクションを、ターゲットにはMySQL のコネクションを、ドラッグドロップでそれぞれ指定します。
  4. Task の設定画面

レプリケーション対象のテーブルを選択

データソースとターゲットを決めたら、レプリケーション対象のテーブルを指定しましょう。

  1. 「Table Selection」をクリックします。
  2. Table Selection をクリック
  3. 「Search」をクリックして、対象となるテーブルを検索します。以下のようにMonday.com のテーブル一覧が表示されるので、任意のテーブルを選択していきます。
  4. テーブルを検索
  5. これで以下のように選択されればOK です。ちなみにデフォルトではテーブルの全レコード・全カラムをレプリケーションしますが、Global Rules から細かな条件や項目の設定がチューニング可能です。
  6. テーブルを選択

作成したTask を実行

それでは作成したTask を実際に実行してみましょう。

  1. 「Run」をクリックすることで、レプリケーションを開始できます。
  2. Run をクリック
  3. レプリケーションが進むとMonitor 画面に遷移し、レプリケーション結果を確認できます。Completed が表示されればOKです。
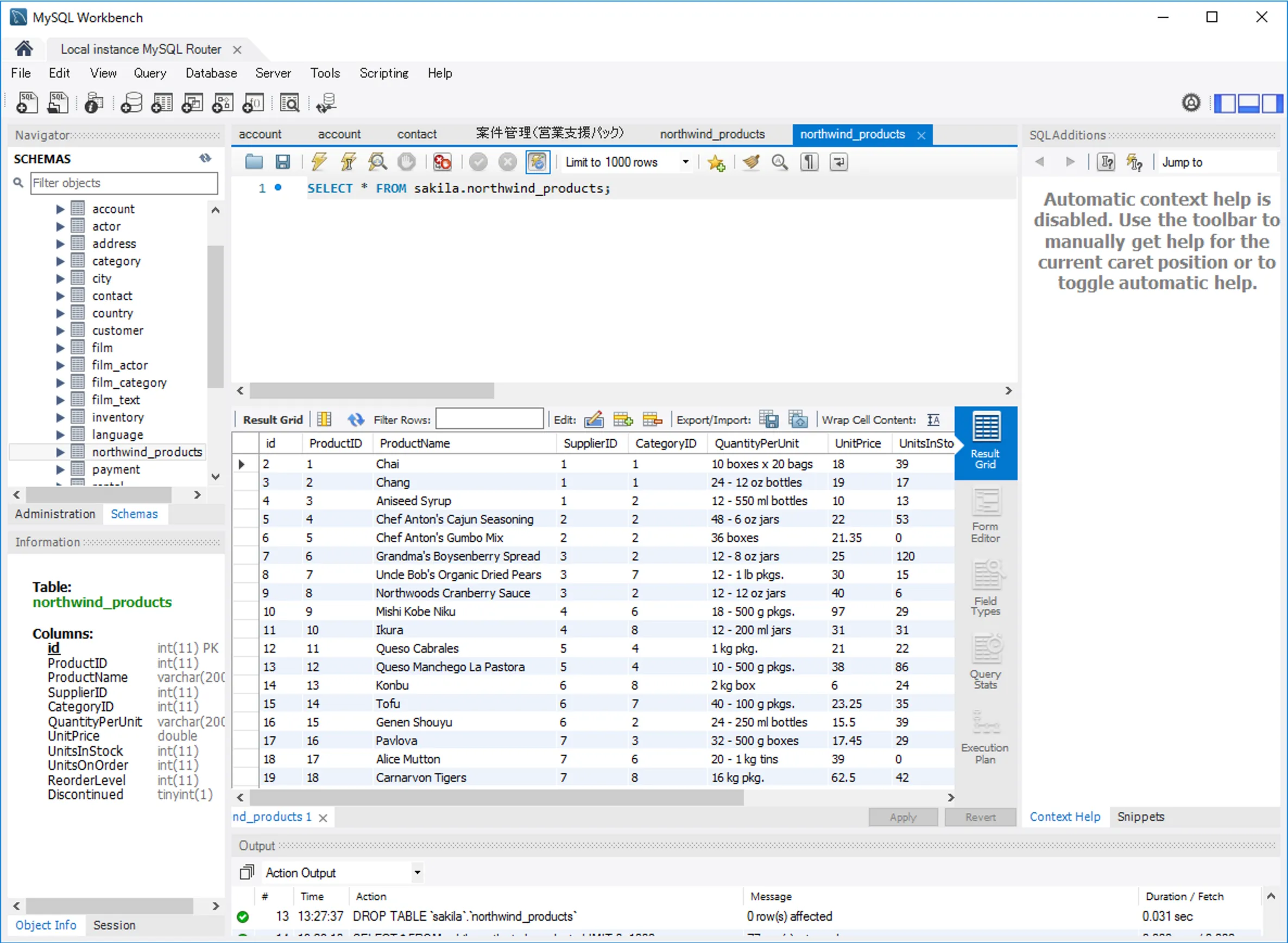
  4. 実際にMySQL のテーブルを確認してみると、以下のようにテーブルが自動生成され、データが正常に複製されていました。
  5. MySQL 画面

おわりに

このようにCData ODBC ドライバを利用することで、各種クラウドサービスをQlik Replicate の接続先として利用できるようになります。また、今回は入力データソースとして利用しましたが、出力データソースとしても対応可能になっています。 CData ではMonday.com 以外にも270種類以上のデータソース向けにODBC Driver を提供しています。30日の無償評価版が利用できますので、ぜひ自社で使っているクラウドサービスやNoSQL と合わせて活用してみてください。

日本のユーザー向けにCData Sync は、UI の日本語化、ドキュメントの日本語化、日本語でのテクニカルサポートを提供しています。

はじめる準備はできましたか?

Monday.com ODBC Driver の無料トライアルをダウンロードしてお試しください:

 ダウンロード

詳細:

Monday.com Icon Monday.com ODBC Driver お問い合わせ

Monday.com ODBC ドライバーは、ODBC 接続をサポートする任意のアプリケーションからリアルタイムなMonday.com アカウントデータに直接接続できるパワフルなツールです。標準のODBC ドライバーインタフェースを使用して、データベースのようにMonday.com データにアクセスし、読み、書き、更新を実行できます。