SharePoint Excel Services のデータをPowerShell script でSQL Server にレプリケートする方法

古川えりか
古川えりか
コンテンツスペシャリスト
ODBC Driver をつかって、SharePoint Excel Services のデータをPowerShell script でSQL Server をはじめRDB に簡単レプリケート。



SharePoint Excel Services のデータをDB にバックアップしておくニーズがあります。

  • データのバックアップ
  • DB にデータを格納して、他のアプリやBI、帳票ツールからの利用

本記事では、SharePoint Excel Services のデータをDB に入るようにスキーマ化を行うCData ODBC Driver for ExcelServices のキャッシュ機能を使って、SQL Server にSharePoint Excel Services の任意のアプリを同期する方法を説明します。

CData ODBC ドライバとは?

CData ODBC ドライバは、以下のような特徴を持ったリアルタイムデータ連携ソリューションです。

  1. SharePoint Excel Services をはじめとする、CRM、MA、会計ツールなど多様なカテゴリの270種類以上のSaaS / オンプレミスデータソースに対応
  2. 多様なアプリケーション、ツールにSharePoint Excel Services のデータを連携
  3. ノーコードでの手軽な接続設定
  4. 標準 SQL での柔軟なデータ読み込み・書き込み

CData ODBC ドライバでは、1.データソースとしてSharePoint Excel Services の接続を設定、2.SQL Server 側でODBC Driver との接続を設定、という2つのステップだけでデータソースに接続できます。以下に具体的な設定手順を説明します。

CData ODBC ドライバのインストールとSharePoint Excel Services への接続設定

まずは、本記事右側のサイドバーからExcelServices ODBC Driver の無償トライアルをダウンロード・インストールしてください。30日間無償で、製品版の全機能が使用できます。

ODBC 接続プロパティの指定がまだの場合は、DSN (データソース名)で接続設定を行います。Microsoft ODBC データソースアドミニストレーターを使ってODBC DSN を作成および設定できます。 ODBC ドライバーのインストール完了時にODBC DSN 設定画面が立ち上がります。Microsoft ODBC データソースアドミニストレーターを開いて設定を行うことも可能です。 必要なプロパティを設定する方法は、ヘルプドキュメントの「はじめに」をご参照ください。

Cache 設定

同じODBC DSN 画面で、Cache Connection とCache Provider のプロパティを設定します。Cache Provider は、キャッシュ先のDB の種類を指定します。Cache Connection は、Cache 先のDB のサーバー名、データベース名、ユーザー、パスワードを入力します。

  • Cache Provider:SQL Server 用に System.Data.SqlClient
  • Cache Connection:Server=server name;Database=database name;User ID=your id;Password=password;

PowerShell からスクリプトを実行してSharePoint Excel Services のデータをSQL Server にレプリケーション

PowerShell から以下のスクリプトで明示的にCache クエリを実行します。

[void][System.Reflection.Assembly]::LoadWithPartialName("System.Data")

        $connectionsString = "DSN=CData ExcelServices Source"
        $odbcCon = New-Object System.Data.Odbc.OdbcConnection($connectionsString)
        $odbcCon.Open()

        $odbcCmd = New-Object System.Data.Odbc.OdbcCommand
        $odbcCmd.Connection = $odbcCon


        ## CACHE SELECT Accountテーブルは毎回全件取得。
        $odbcCmd.CommandText = "CACHE SELECT * FROM TableName"

        ## 以下のようにCEHCKCACHEコマンドであれば、差分の削除も実施する
        ## $odbcCmd.CommandText = "CHECKCACHE * FROM TableName WITH REPAIR START '11/15/2022' END '2/2/2022'"

        $odbcCmd.ExecuteNonQuery() | Out-Null

        $odbcCmd.Dispose()

        $odbcCon.Close()
        $odbcCon.Dispose()
    

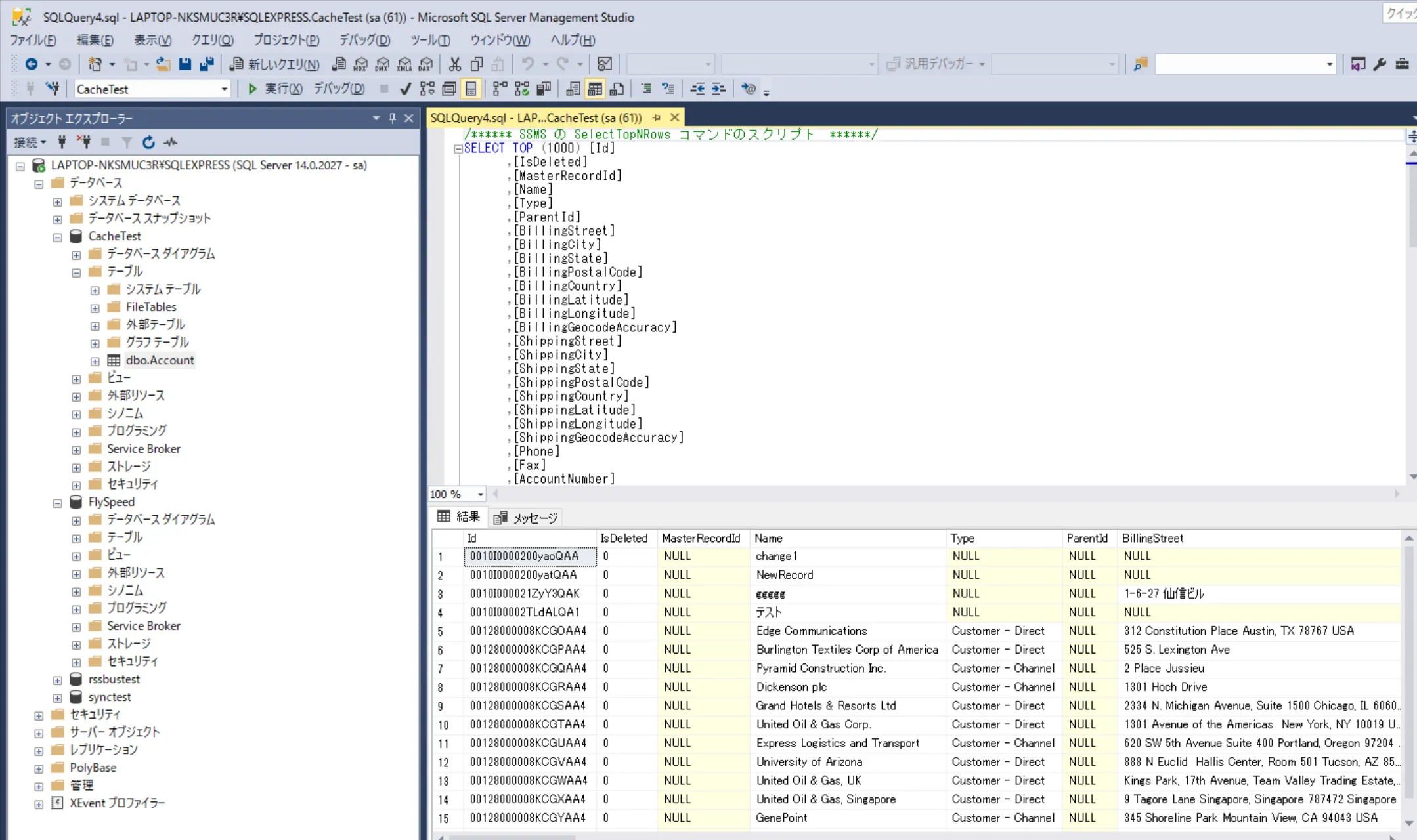
実際にSQL Server でデータが生成されていることが確認できます。あとは、SQL Server のデータをバックアップとして使うなり、BI やレポーティングに利用することが可能です。

まとめと無償評価版

このように、CData ODBC ドライバを使うことで、SharePoint Excel Services のデータを簡単にSQL Server のようなDB にレプリケーションすることができます。是非、CData ODBC ドライバの30日の無償評価版 をお試しください。

SharePoint Excel Services からSQL Server へのデータ連携には、ぜひCData ODBC ドライバをご利用ください

このようにCData ODBC ドライバと併用することで、270を超えるSaaS、NoSQL データをコーディングなしで扱うことができます。30日の無償評価版が利用できますので、ぜひ自社で使っているクラウドサービスやNoSQL と合わせて活用してみてください。

CData ODBC ドライバは日本のユーザー向けに、UI の日本語化、ドキュメントの日本語化、日本語でのテクニカルサポートを提供しています。

スクリプトもSQL も書かずにSharePoint Excel Services のデータを複製したい場合には、CData Sync がおすすめです。是非、こちらもご覧ください。

はじめる準備はできましたか?

SharePoint Excel Services ODBC Driver の無料トライアルをダウンロードしてお試しください:

 ダウンロード

詳細:

SharePoint Excel Services Icon SharePoint Excel Services ODBC Driver お問い合わせ

Excel Services ODBC ドライバーは、ODBC 接続をサポートする任意のアプリケーションからリアルタイムなExcel Services データに接続できるパワフルなツールです。標準のODBC ドライバーインターフェースを使用して、データベースのようにSharePoint サーバーでホストされているExcel スプレッドシートデータにアクセスし、データ連携を実行できます。