Azure DevOps のデータをA5:SQL Mk-2 でCRUD クエリする方法

兵藤朋代
兵藤朋代
コンテンツスペシャリスト
ODBC Driver を使ってAPI コーディングなしでAzure DevOps のデータを自在にCRUD。



SQL 開発ツールといえば「A5:SQL Mk-2」が有名です。Windows ODBC に強い!というイメージです。多くのエンジニアやIT 担当者に利用されています。 本記事では、Azure DevOps のデータをCData ODBC ドライバを使って、A5:SQL MK-2 からクエリする方法を説明します。

CData ODBC ドライバとは?

300種類以上の業務システムやDB をお好みのツールとノーコード連携

CData ODBC ドライバは、以下のような特徴を持つデータ連携ツールです。

Azure DevOps をはじめとする、CRM、MA、会計ツールなど多様なカテゴリの300種類以上のSaaS / オンプレデータソースに対応
A5:SQL Mk-2 をはじめとする多様な帳票・BI ツールにAzure DevOps のデータを連携
ノーコードでの手軽な接続設定
標準SQL での柔軟なデータ読み込み・書き込み
ベーシック認証 / OAuth 2.0 / SAML など多様な認証方式に対応
このチュートリアルではCData ODBC Drivers を使用してkintone とのデータ連携をノーコードで設定します

CData ODBC ドライバでは、1.データソースとしてAzure DevOps の接続を設定、2.A5:SQL Mk-2 側でODBC Driver との接続を設定、という2つのステップだけでデータソースに接続できます。以下に具体的な設定手順を説明します。

CData ODBC ドライバのインストールとAzure DevOps への接続設定

まずは、本記事右側のサイドバーからAzureDevOps ODBC Driver の無償トライアルをダウンロード・インストールしてください。30日間無償で、製品版の全機能が使用できます。

ODBC ドライバーのインストール完了時にODBC DSN 設定画面が立ち上がります。または、Microsoft ODBC データソースアドミニストレーターを使ってDSN を作成および設定できます。

AzureDevOps 接続プロパティの取得・設定方法

Azure DevOps アカウントに接続するには、Profile -> Organizations に移動し、アカウントの組織名を取得します。Organization プロパティをこの値に設定します。

Note: 複数のカタログやスキーマに存在するテーブル名もあります。テーブルをクエリする際は、Catalog およびSchema 接続プロパティ、または完全修飾テーブル名のいずれかでカタログとスキーマを指定する必要があります。

Azure DevOps への認証

Azure DevOps は、Basic 認証とAzure AD(OAuth ベース)認証の両方をサポートします。

Basic

Basic 認証でAzure DevOps に接続する場合、OrganizationPersonalAccessToken の両方を指定します。 パーソナルアクセストークンを生成するには、Azure DevOps 組織アカウントにログインし、Profile -> Personal Access Tokens -> New Token に移動します。生成されたトークンが表示されます。

Azure AD

Azure AD は、Microsoft のマルチテナント、クラウドベースのディレクトリおよびID 管理サービスです。 これはユーザーベースの認証で、AuthSchemeAzureAD に設定し、Organization をAzure DevOps Organization の名前に設定する必要があります。 Web アプリケーションを介したAzure AD への認証には、必ずカスタムOAuth アプリケーションの作成が必要です。 詳しい認証方法は、ヘルプドキュメント の「Azure DevOps への認証」セクションを参照してください。

A5:SQL Mk-2 からのAzure DevOps ODBC データソースのクエリ利用方法

ODBC DSN の利用方法

「データベース」→「データベースの追加と削除」を開きます。

「64bit ODBCシステムデータソースを列挙する」にチェックを入れます。システムデータソースを利用するか、ユーザーデータソースを利用するかはどちらでもかまいません。

データベースとして、設定しているODBC DSN がツリービューで表示されます。CData ODBC ドライバで設定されたDSN もここに表示されます。

「CData Azure DevOps Sys」をダブルクリップします。データベースログイン画面が開くので、ODBC DSN 設定時に使ったAzure DevOps のユーザーとパスワードでログインします。

Azure DevOps のオブジェクトがテーブル・ビュー・ストアドプロシージャにモデル化されて表示されます。

テーブルを開いてみます。オブジェクトで利用できるデータがカラムとしてモデル化されています。それぞれのカラムにはデータ型の情報も付いています。

これでA5:SQL Mk2 でAzure DevOps のデータがクエリできます。

Azure DevOps のデータをSELECT する

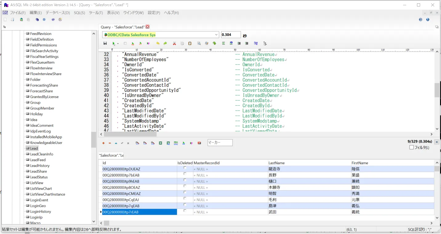
対象のテーブル・ビューを右クリックして「SQL の作成」をクリックしてクエリ作成画面を開きます。

SELECT にチェックを入れます。とりあえず全カラムを指定して条件なしでクエリしてみます。

SQL クエリがA5M2 から生成されます。実行ボタンで実行するとAzure DevOps の選択したオブジェクトがクエリされ、データがテーブルとして返されます。

次にフィルタリング条件を付けてみます。SQL の作成画面で「絞り込み条件に利用するカラム」をドロップダウンから選択します。以下の絞り込み条件付きのSQL 文がA5M2から生成されるので、WHERE 句に条件を書いて実行します。

    --*DataTitle "Azure DevOps"."(テーブル名)"
--*CaptionFromComment
SELECT
  "Id"                                            -- Id
  , "LastName"                                    -- LastName
  , "FirstName"                                   -- FirstName
  , "Name"                                        -- Name
  , "Title"                                       -- Title
  , "Company"                                     -- Company
  , "Status"                                      -- Status
  , "Industry"                                    -- Industry
FROM
  "AzureDevOps"."Lead"
WHERE
  "Company" = '(フィルタリング条件を入力)'

同じ要領でSQL 作成UI から、SELECT だけでなく、INSERT、UPDATE、DELETE のクエリが作成できます。JOIN や集計クエリもANSI-92 のSQL で作れます。

おわりに

このようにCData ODBC ドライバと併用することで、270を超えるSaaS、NoSQL データをA5:SQL Mk-2 からコーディングなしで扱うことができます。30日の無償評価版が利用できますので、ぜひ自社で使っているクラウドサービスやNoSQL と合わせて活用してみてください。

日本のユーザー向けにCData ODBC ドライバは、UI の日本語化、ドキュメントの日本語化、日本語でのテクニカルサポートを提供しています。

はじめる準備はできましたか?

Azure DevOps ODBC Driver の無料トライアルをダウンロードしてお試しください:

 ダウンロード

詳細:

Azure DevOps Icon Azure DevOps ODBC Driver お問い合わせ

Azure DevOps ODBC Driver を使って、ODBC 接続をサポートするあらゆるアプリケーション・ツールからAzure DevOps にデータ連携。

Azure DevOps データにデータベースと同感覚でアクセスして、Azure DevOps のAccounts、Approvals、Builds、Tests など多様なデータに使い慣れたODBC インターフェースで連携。