SSIS Components 入門ガイド
Microsoft SQL Server Integration Services(SSIS)は、Microsoft SQL Server データベースに組み込まれたエンタープライズ向けのデータ統合、データ変換、データ移行ツールです。CData SSIS データフローコンポーネントは、SQL Server から250以上の SaaS、Big Data、NoSQL ソースに簡単に接続できる強力な SSIS データフロータスクです。これらのデータフローコンポーネントを使えば、データがどこにあっても SSIS ワークフローで扱うことができます。
この記事では、SQL Server の SSIS ワークフロー内で CData SSIS Component for Salesforce を使用して、Salesforce のデータを Microsoft SQL Server データベースに転送する方法を紹介します。
この記事では Salesforce SSIS Component を例に説明していますが、ここで紹介する手順は CData がサポートする250以上のデータソースすべてに適用できます。
SSIS Components のダウンロードとインストール
まず、CData ウェブサイトから SSIS Components をダウンロードしてインストールします。 https://jp.cdata.com/drivers/salesforce/download/ssis/
必要な連絡先情報を入力してください。

注意:ライセンス版インストーラーをダウンロードする場合は、会社のメールアドレスとプロダクトキーを使用してください。
ワークフローの作成
以下の手順に従って、Salesforce のデータを SQL Server データベースに移動するシンプルなワークフローを作成しましょう。
-
Microsoft Visual Studio で、Integration Services Project の下部パネルを右クリックし、「新しい接続...」を選択します。

-
リストから「CData Salesforce Connection Manager」を選択し、「追加...」をクリックします。

-
Auth Scheme で「Basic」を選択し、接続情報を入力します。次に、「接続テスト」をクリックします。「OK」をクリックします。

-
次に、パッケージに新しいデータフロータスクをドロップします。

-
データフロータスク内に、CData Salesforce ソースコンポーネントをドロップします。

-
コンポーネントをダブルクリックし、先ほど作成した Connection Manager を選択します。次に、レプリケートするテーブルまたはビューを選択します。

-
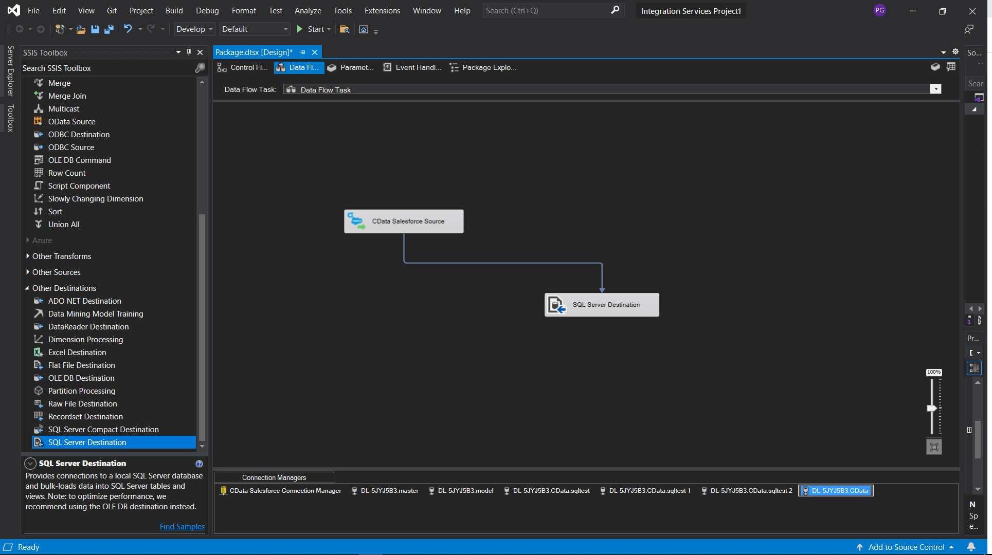
次に、SQL Server 転送先コンポーネントをタスクにドラッグします。

-
コンポーネントをダブルクリックし、新しい Connection Manager を追加します。

-
接続が完了したら、テーブルを選択または新規作成し、必要に応じてカラムをマッピングします。

-
これで、Salesforce のデータを SQL Server データベースにレプリケートするデータフロータスクの作成が完了しました。

250以上のデータソース対応の CData Components
CData コンポーネントスイートの詳細については、SSIS Components ページをご覧ください。
CData SSIS Component の30日間の無料トライアルをダウンロードして、今すぐデータへのシンプルなアクセスを実現しましょう。