QuickBooks Online の新しいストアドプロシージャを使用して貸借対照表詳細レポートを作成する
QuickBooks Online(QBO)は、企業の財務管理、経費追跡、重要なレポート作成を支援する、広く利用されているクラウドベースの会計プラットフォームです。QBO で最も重要なレポートの1つが貸借対照表詳細レポートで、勘定科目の活動を詳細に分類し、企業の財務状況を明確に把握できます。
このレポートへのアクセスを簡素化するために、CData は QuickBooks Online JDBC Driver の機能として、CreateBalanceSheetDetailReport というストアドプロシージャを導入しました。これにより、複雑な API 統合を行うことなく、シンプルな SQL ベースのコマンドで貸借対照表レポートを生成できます。
この記事では、CData QuickBooks Online JDBC ドライバーを使用して QuickBooks Online に接続し、DBeaver と Visual Studio Code(VS Code)の両方で CreateBalanceSheetDetailReport ストアドプロシージャを実行する2つの方法を紹介します。
前提条件
CreateBalanceSheetDetailReport ストアドプロシージャを使用して貸借対照表詳細レポートを作成するには、QuickBooks Online JDBC ドライバーに接続する必要があります。事前に、VS Code の最新版(Java 拡張機能付き)と DBeaver をダウンロードしてシステムにインストールしておいてください。また、以下の前提条件も確認しておきましょう。
- 適切な権限を持つ QuickBooks Online アカウント
- Java JDK(バージョン8以降)がインストールされていること
- CData QuickBooks Online JDBC Driver のダウンロードとインストール
JDBC ドライバーを使用して QuickBooks Online に接続する
JDBC URL を構築するには、QuickBooks Online JDBC ドライバーに組み込まれている接続文字列デザイナーを使用します。JAR ファイルをダブルクリックするか、コマンドラインから jar ファイルを実行してください。
java -jar cdata.jdbc.quickbooks.jar
接続プロパティを入力し、接続文字列をクリップボードにコピーして保存します(後のセクションで使用します)。
一般的な接続文字列は次のとおりです:
jdbc:quickbooksonline:InitiateOAuth=GETANDREFRESH;

DBeaver で貸借対照表詳細レポート作成ストアドプロシージャを実行する
DBeaver は、開発者やデータアナリストがさまざまなデータベースを統一されたインターフェースで操作するために使用する、人気のオープンソースデータベース管理ツールです。JDBC ドライバーをサポートしているため、SQL クエリやストアドプロシージャの実行に最適です。
CData JDBC ドライバーを使用して QuickBooks Online に接続すると、CreateBalanceSheetDetailReport ストアドプロシージャを DBeaver から直接実行できます。このプロシージャを使用すると、複雑な API コードを記述することなく、プログラムで詳細な貸借対照表レポートを生成し、財務データを取得できます。
DBeaver でストアドプロシージャを実行する手順は以下のとおりです:
- Driver Manager で QuickBooks Online 用の新しいデータベースを作成します
- データベースの接続設定で、前のセクションで QuickBooks Online JDBC ドライバーからコピーした JDBC URL(接続文字列)を貼り付けます
- 接続が完了したら、QuickBooks Online データベースを右クリックし、SQL Editor から SQL スクリプトを開いて、次の T-SQL コマンドを入力します:
EXEC CData.QuickBooksOnline.CreateBalanceSheetDetailReport
@ReportName = 'BalanceSheetTestReport',
@ReportDescription = 'This is just a test report',
@StartDate = '01-12-2024',
@EndDate = '06-06-2025'

このコマンドは、CData.QuickBooksOnline 名前空間内の CreateBalanceSheetDetailReport というストアドプロシージャを呼び出します。指定されたパラメータを使用して、QuickBooks Online でカスタムの貸借対照表詳細レポートを生成するよう CData JDBC ドライバーに指示します。
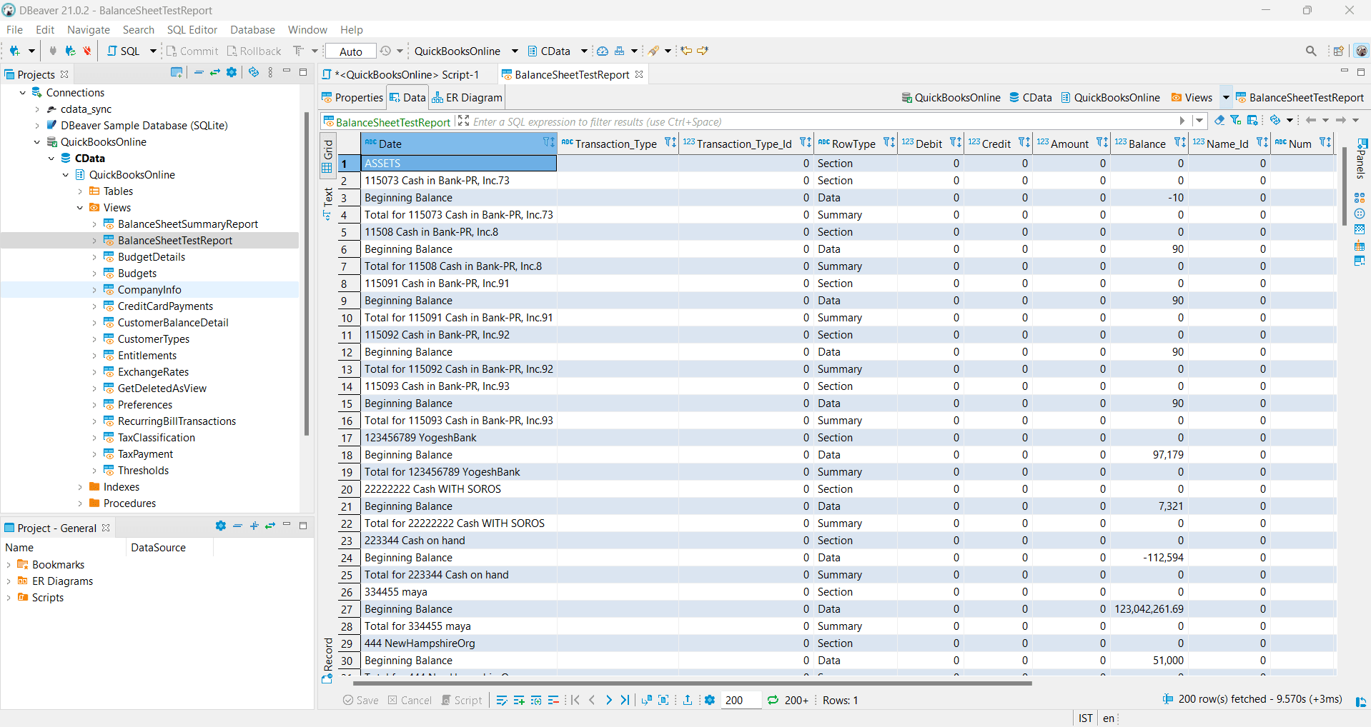
ストアドプロシージャが正常に実行されると、以下のように新しいレポートビューが「Views」リストに表示されます。カスタムレポートを右クリックし、「View View」を選択してレポートを表示します。

新しいレポートとそのすべての内容が画面に表示されます(以下を参照)。

CreateBalanceSheetDetailReport ストアドプロシージャとそのパラメータについて詳しくは、製品ドキュメントを参照してください。
VS Code で貸借対照表詳細レポート作成ストアドプロシージャを実行する
VS Code は、Java 開発ツールとの統合性に優れ、SQL ベースのワークフローをサポートする軽量なコードエディタです。CData QuickBooks Online JDBC ドライバーと組み合わせることで、QuickBooks Online に接続し、ストアドプロシージャを使用した貸借対照表詳細レポートの生成などの操作を簡単に実行できます。
Java と SQL を使用することで、開発者は CreateBalanceSheetDetailReport などのプロシージャを簡単にトリガーし、QuickBooks Online アカウントから直接詳細な財務データを取得できます。すべての操作は VS Code のターミナル内で完結します。
VS Code でストアドプロシージャを実行する手順は以下のとおりです:
- ターミナル(PowerShell またはコマンドプロンプト)でプロジェクトフォルダ構造を作成し、以下のコマンドを実行します:
cd C:\Users\Username mkdir QuickBooksReport cd QuickBooksReport mkdir lib mkdir src mkdir .vscode - lib:JDBC ドライバーの JAR ファイル用
- src:Java ソースコード用
- .vscode:オプションの VS Code 設定ファイル用
- VS Code でプロジェクトフォルダを開きます。次のコマンドを使用してください:
code .
- CData QuickBooks Online JDBC ドライバーのインストールフォルダに移動し、.jar ファイル(例:cdata.jdbc.quickbooksonline.jar)をコピーして、先ほど作成したプロジェクトの lib フォルダに配置します。
- VS Code で、src フォルダ内に BalanceSheetReport.java(または任意のレポート名)というファイルを作成し、以下のコードを貼り付けます(前のセクションで保存した JDBC URL 接続文字列で String connectionUrl を更新してください):
- VS Code のターミナル(QuickBooksReport フォルダ内)で、以下を実行します:
javac -cp "lib\cdata.jdbc.quickbooksonline.jar" src\BalanceSheetReport.java
- コンパイルが完了したら、Java クラスを実行します:
java -cp "lib\cdata.jdbc.quickbooksonline.jar;src" BalanceSheetReport
- ストアドプロシージャが正常に実行され、レポートのメタデータが返されます。
これにより、以下の個別フォルダを持つプロジェクトがセットアップされます:
import java.sql.*;
public class BalanceSheetDetailReport {
public static void main(String[] args) {
String connectionUrl = "jdbc:quickbooksonline:InitiateOAuth=GETANDREFRESH;_persist_companyid=xxx;_persist_oauthrefreshtoken=xxx;_persist_oauthexpiresin=3600;_persist_oauthaccesstoken=xxxx;_persist_oauthtokentimestamp=xxxx;";
try (Connection conn = DriverManager.getConnection(connectionUrl)) {
System.out.println("Connected to QuickBooks Online");
CallableStatement cs = conn.prepareCall("{CALL CreateBalanceSheetDetailReport(?, ?)}");
cs.setString(1, "BalanceSheetTestReportJava"); // レポート名
cs.setString(2, "This is just another test report"); // レポートの説明
boolean hasResults = cs.execute();
System.out.println("Stored Procedure Executed");
if (hasResults) {
ResultSet rs = cs.getResultSet();
ResultSetMetaData md = rs.getMetaData();
int cols = md.getColumnCount();
while (rs.next()) {
for (int i = 1; i<= cols; i++) {
System.out.print(md.getColumnLabel(i) + ": " + rs.getString(i) + " ");
}
System.out.println();
}
rs.close();
} else {
System.out.println("No data returned.");
}
} catch (SQLException e) {
System.err.println("SQL Error:");
e.printStackTrace();
}
}
}

CData で QuickBooks Online 接続をシンプルに
CData QuickBooks Online ドライバー&コネクタを使用すると、財務チーム、開発者、アナリストは QuickBooks Online から会計データへのアクセス、自動化、分析を簡単に行うことができます。カスタムレポートの作成、BI ツールとの統合、財務ワークフローの効率化など、CData は既存の技術スタックにシームレスに組み込める柔軟なリアルタイム接続を提供します。
今すぐ始めてみませんか?CData ドライバー&コネクタの30日間無料トライアルをダウンロードしてお試しください。ご質問がございましたら、サポートチームがいつでもお手伝いいたします。