Talend でGoogle カレンダーとSharePoint カレンダーを同期
CData JDBC ドライバーを使用すると、Talend Open Studio で新しいデータソースにアクセスできます。JDBC ドライバーを使えば、Talend でのETL タスクを簡単に実行できます。以下の手順に従って、CData JDBC ドライバーをJDBC ソースまたはJDBC 出力先としてワークフローに統合してみましょう。この記事では、Talend Open Studio でGoogle カレンダーとSharePoint カレンダーのイベントを同期する方法を説明します。
リストのカラムを準備する
以下の手順に従って、JDBC 接続を確立し、Talend で必要なカラムマッピングを作成します。- Metadata ノードを展開し、Db Connections ノードを右クリックして「Create Connection」をクリックし、新しいデータベース接続を追加します。表示されたウィザードで接続名を入力します。次のページで、DB Type メニューから「Generic JDBC」を選択し、Google の接続情報を入力します。cdata.jdbc.google.jar へのパスを指定する必要があります。このファイルはインストールディレクトリのlib サブフォルダにあります。同じ手順に従って、SharePoint 接続も作成します。
- Google データベース接続を右クリックし、「Retrieve Schema」をクリックします。CalendarEvents テーブルを選択します。このテーブルはデフォルトでユーザーのデフォルトカレンダーのイベントを表示します。次に、SharePoint のカレンダーリストのスキーマを取得します。表示されるウィザードでCalendarEvents テーブルを選択して進めます。
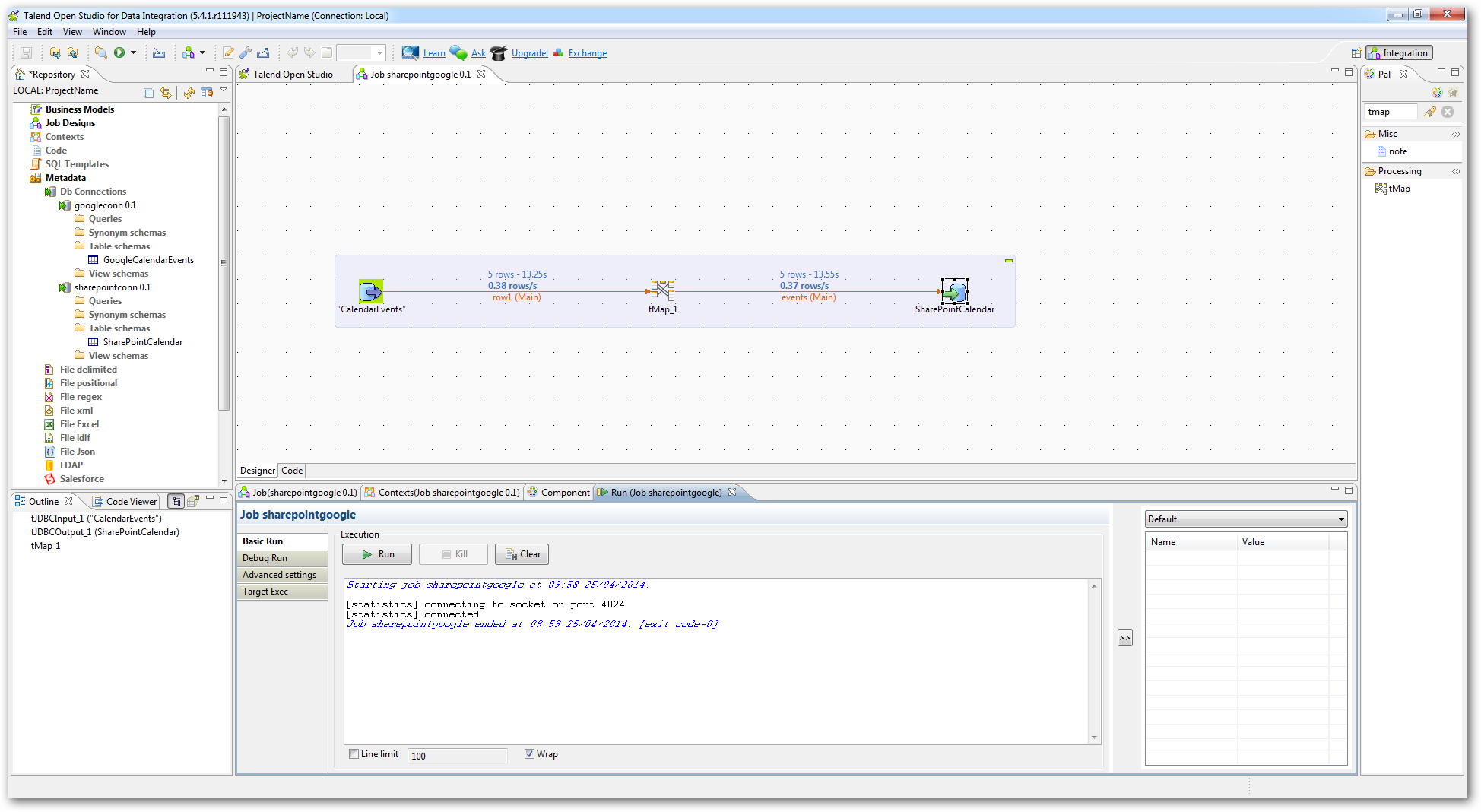
- 続いて、入力、出力、およびカラムマッピングを実行するコンポーネントを作成します。Google データベース接続のノードを展開し、CalendarEvents テーブルをワークスペースにドラッグして、新しいtJDBCInput コンポーネントを作成します。次に、カレンダーイベントのインポート先となるSharePoint カレンダーリスト用のtJDBCOutput コンポーネントを作成します。カレンダーテーブルのアイコンをワークスペースにドラッグ&ドロップします。

- 各コンポーネントを右クリックして2つのJDBC データソースを接続します。Google カレンダーからtMap コンポーネントへ、そしてtMap コンポーネントからSharePoint カレンダーの出力先へベクトルをドラッグして接続します。tMap コンポーネントをダブルクリックしてカラムマッピングを定義します。以下のマッピングを使用してカレンダーイベントを転送できます。

- tJDBCOutput コンポーネント(SharePoint カレンダー)の「Advanced Settings」タブで「Use Batch Size」オプションを無効にします。「run」をクリックして、Google カレンダーのイベントをSharePoint に転送します。
