QuickBooks の顧客から CRM のアカウントを作成する
Dynamics CRM では顧客とのやり取りを追跡できますが、顧客情報が Dynamics CRM から会計や ERP システムに移動すると、その履歴は途切れてしまいます。顧客の履歴を CRM に取り込むことで、マーケティングリストやキャンペーンに質の高いリードを活用できるようになります。しかし、CRM で顧客の財務情報にアクセスするには、多くの場合、データを手動で再入力する必要があります。
CData SSIS Components を使用すると、顧客データを CRM で管理する際に発生しがちな手動プロセスを簡単に自動化できます。これらのコンポーネントを使えば、Dynamics CRM と QuickBooks をデータソースおよびデータの同期先として扱えます。ここでは、QuickBooks の顧客を CRM アカウントに転送する10ステップの手順をご紹介します。

- Visual Studio で、[ファイル] -> [新規作成] -> [プロジェクト] をクリックします。[ビジネスインテリジェンス] ノードを展開し、[Integration Services プロジェクト] をクリックします。
- SSIS ツールボックスから[データフロー]タスクを[制御フロー]にドラッグします。
- SSIS ツールボックスから CData Source Component for QuickBooks を[データフロー]にドラッグします。
ソースコンポーネントをダブルクリックしてソースエディターを開きます。[新規] をクリックします。表示されるダイアログで、QuickBooks に接続するために必要な資格情報を入力します。このコンポーネントを使用して、ローカルとリモートの会社ファイルに接続できます。コンポーネントには、QuickBooks への接続を管理する Remote Connector が含まれています。

Remote Connector は、QuickBooks が実行されているマシンにデプロイされる軽量で配布可能な HTTP(S) サーバーです。これを使用して、QuickBooks への接続をセキュリティで保護し、同じ会社ファイルへの同時接続を処理できます。Remote Connector を介して QuickBooks に接続するには、Remote Connector の URL と、Remote Connector で認可されたユーザーの User および Password を指定します。

詳細については、Remote Connector セットアップガイドのヘルプドキュメントを参照してください。
- [テーブルを使用] メニューで [Customers] を選択します。

- SSIS ツールボックスから CData Destination Component for Dynamics CRM を[データフロー]にドラッグします。
- QuickBooks ソースから Dynamics CRM の同期先に青い矢印をドラッグします。

- 同期先コンポーネントをダブルクリックして同期先エディターを開きます。Dynamics CRM に接続するために必要な資格情報を入力します。CRM Online、CRM 4.0、2011、2013、2015 に接続するには、次のプロパティが必要です。
- URL: オンプレミスの Dynamics CRM インストールまたは Office 365 の URL。
- User: Dynamics CRM のユーザー名。
- Password: Dynamics CRM のパスワード。
Dynamics CRM インスタンスが IFD 構成の場合は、STSURL プロパティを設定する必要があります。Dynamics CRM の接続マネージャーの作成方法については、コンポーネントのヘルプを参照してください。
- [テーブルまたはビュー] メニューで Account テーブルを選択します。[アクション] メニューで、シンプルな転送の場合は [Insert] を選択します。

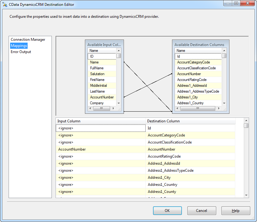
- [マッピング] をクリックしてカラムマッピングを調整します。SSIS は同じ名前のカラムを自動的にマッピングします。[入力カラム] リストで、Id カラムに対して [無視] オプションを選択します。

CData Dynamics CRM ドライバーを使用すると、データアクセスと統合の標準規格を活用して手動プロセスを自動化できます。QuickBooks 顧客、NetSuite メモ、LinkedIn 企業、Google コンタクト、Excel スプレッドシート、Google スプレッドシートなど、様々なデータをデータソースおよび同期先として利用できます。