Google の連絡先を Dynamics CRM に転送
Google の連絡先を手動で CRM にコピーする必要はもうありません!顧客履歴を CRM に一元管理することで、顧客とのやり取りを追跡し、マーケティングキャンペーンの効果を測定し、分析を推進できます。しかし、ソーシャル、会計、ERP システム全体で顧客情報を追跡するには、これらのソースからデータを CRM に手動で再入力する必要があることが多いです。
CData SSIS コンポーネントを使えば、データの保存場所を問わず、手動でのデータコピーなしに Dynamics CRM と顧客・リード情報を自動的に同期できます。CData SSIS コンポーネントにより、SSIS のデータ統合ツールを使用して、従来とは異なるデータソースや同期先を扱うことができます。

SSIS では、Dynamics CRM や Google のようなデータソースを、データをデータベースにコピーすることなく、SQL Server と同様に扱うことができます。CRM や Google カレンダーのビジネスロジックをデータベースでモデル化するのは複雑でコストがかかります。CData の Dynamics CRM および Google 用ドライバーは、Dynamics CRM と Google API のリレーショナルビューを提供することで、ビジネスロジックを保持します。

データソースがどれだけ分散していても、あらゆる API への接続は透過的で、SSIS の同じ標準インターフェースで実現できます。どの CData SSIS コンポーネントでも同じ手順で接続できます。Dynamics CRM および Google Apps 用の CData SSIS コンポーネントと SQL Server Data Tools をインストールすれば、10 ステップで Dynamics CRM へのシンプルなデータ転送をセットアップできます。
- Visual Studio で、ファイル -> 新規作成 -> プロジェクトをクリックします。Business Intelligence ノードを展開し、Integration Services プロジェクトをクリックします。
- SSIS ツールボックスからデータフロータスクをコントロールフローにドラッグします。
- SSIS ツールボックスから GoogleApps 用 CData ソースコンポーネントをデータフローにドラッグします。
ソースコンポーネントをダブルクリックしてソースエディタを開きます。New をクリックします。表示されたダイアログで、Google API への接続に必要な認証情報を入力します。Google は OAuth 認証規格を使用します。OAuth の値を取得するには、コンポーネントヘルプのガイドを参照してください。

- Table Or View メニューで Contacts テーブルを選択します。

- SSIS ツールボックスから Dynamics CRM 用 CData Destination コンポーネントをデータフローにドラッグします。
- Google ソースから Dynamics CRM 同期先へ青い矢印をドラッグします。

- Destination コンポーネントをダブルクリックして Destination エディタを開きます。Dynamics CRM への接続に必要な認証情報を入力します。CRM Online、CRM 4.0、2011、2013、2015 に接続するには、以下のプロパティが必要です。
- URL: オンプレミス Dynamics CRM インストールまたは Office 365 の URL。
- User: Dynamics CRM のユーザー名。
- Password: Dynamics CRM のパスワード。

- Use a Table メニューで Contact を選択します。Action メニューで、シンプルな転送には Insert を選択します。

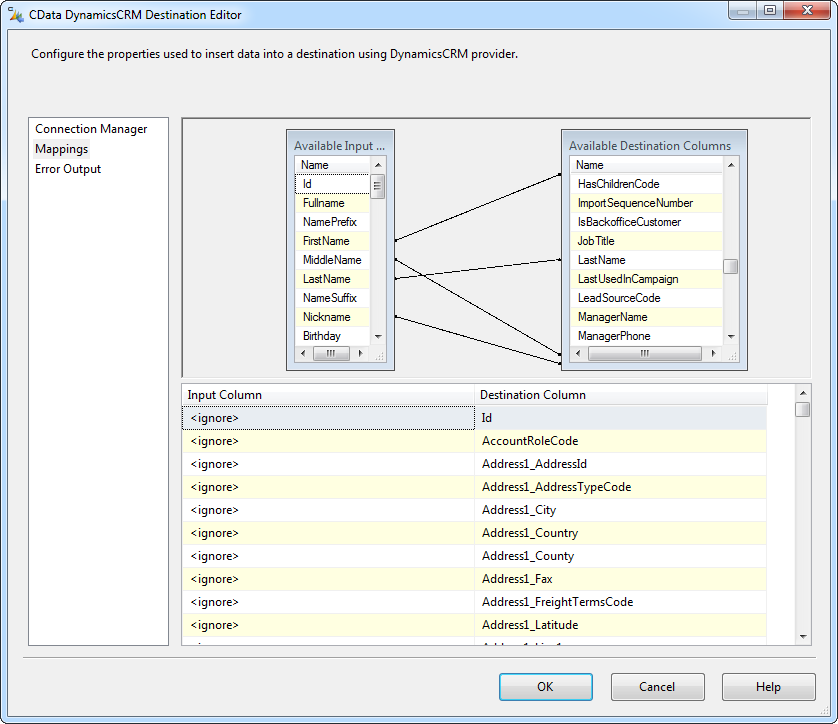
- Mappings をクリックしてカラムマッピングを変更します。SSIS は同じ名前のカラムを自動的にマッピングします。Input Column リストで、Id カラムに Ignore オプションを選択します。

CData SSIS Components for Dynamics CRM を使えば、ソーシャル、会計、ERP システム全体で顧客とリードを追跡するプロセスを自動化できます。顧客情報がどこにあっても、データベースとして接続することで、SSIS のような強力なツールを使用して CRM への連絡先データの取り込みを自動化できます。