CData API Driver で RESTful API に簡単接続
RESTful API は、企業が外部データを活用したり、自社データへのアクセスを提供したりするための一貫性のある、シンプルな方法を提供します。2019年6月、公開 API の数は22,000を超え、2015年以降、年間2,000以上の API が増加し続けています。API は組織や開発者に価値を提供し続けており、CData API Driver を使用すれば、これまで以上に簡単に API と連携できます。
API Driver を使用するメリット
CData API Driver は、他のすべての CData ドライバーと同様、データ統合プロセスを簡素化するという目標のもとに構築されています。API Driver と利用可能な API プロファイルを使用すると、数十の API(CData API Server を使用して構築された API を含む)に、BI、データ統合、カスタムアプリケーションから即座にコードレスでクエリを実行できます。拡張可能な設計のおかげで、組織や開発者は API Server の API プロファイルを変更して統合をカスタマイズしたり、独自の API プロファイルを作成したりすることもできます。API Driver で提供される接続性をあらゆる RESTful API に簡単に拡張できます。
この記事では、既存の API プロファイルを使用して StackExchange API に接続するための API Driver の設定方法と、接続後の StackExchange へのクエリ方法について説明します。
API Driver の設定
API Driver は、他のエンタープライズデータベースドライバーと同様に、接続プロパティを使用してデータへの接続を確立します。API Driver には、API に接続するための2つの主要な接続プロパティがあります:
- Profile:接続したいプロファイルのディスク上の .apip ファイル
- ProfileSettings:選択したプロファイルに必要な名前と値のペアをセミコロンで区切ったリスト
接続の設定方法は、使用するコネクタの種類(JDBC、ODBC、ADO.NET など)によって異なります。以下に、StackExchange プロファイルを使用したサンプル接続を示します:
JDBC 接続文字列
jdbc:apis:Profile=/PATH/TO/StackExchange.apip;ProfileSettings='Site=dba;APIKey=abcdafeoefiwojfweoewf';
ADO.NET 接続文字列
Profile=/PATH/TO/StackExchange.apip;ProfileSettings='Site=dba;APIKey=abcdafeoefiwojfweoewf';
ODBC DSN 設定

API への接続が設定できたら、SQL クエリを使用して API を操作する準備が整いました。
SQL クエリで API を操作
CData API Driver を使用すると、SQL で API データにアクセスできます。この記事では、DbVisualizer と JDBC API Driver を使用してデータを探索しますが、ここで紹介するメソッドとクエリは、すべての API Driver テクノロジーで使用できます。
接続
上記のような接続文字列を使用して、特定の API プロファイルに接続します。

メタデータの探索
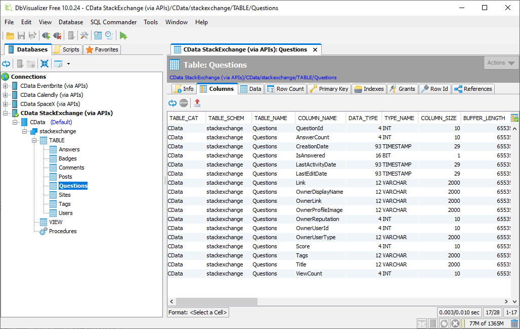
注目すべき点として、特定の API プロファイルのメタデータを探索するためにライブ接続は必要ありません。認証情報がなくても、API プロファイルで利用可能なテーブル(読み書き可能な API エンドポイント)、ビュー(読み取り専用の API エンドポイント)、ストアドプロシージャ(テーブル/ビューに直接対応しない API 機能)を確認できます。
データベース管理ツール(DbVisualizer など)でテーブル/ビュー/プロシージャ構造を展開するか、SQL を使用してメタデータを直接クエリすることで、メタデータを探索できます。
DbVisualizer でのメタデータ

直接クエリによるメタデータ
| プロファイルメタデータ | SQL クエリ |
|---|---|
| テーブル | SELECT * FROM SYS_TABLES |
| ビュー | SELECT * FROM SYS_VIEWS |
| ストアドプロシージャ | SELECT * FROM SYS_PROCEDURES |
SQL で API にクエリを実行
接続が確立されると、読み取りおよび書き込み機能(API でサポートされている場合)を含む SQL を使用して API を操作できます。
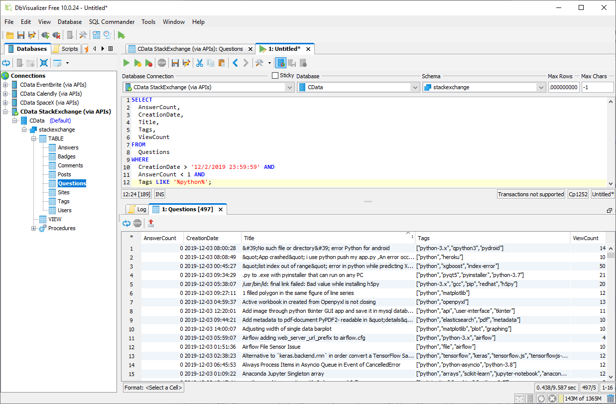
API からデータを読み取るには、ドライバーが公開するテーブル/ビュー定義に基づいて SELECT クエリを作成するだけです。たとえば、次の SQL クエリを使用して、2019年12月2日以降に作成された「python」タグが付いた未回答の質問をすべてリクエストできます:
SELECT AnswerCount, CreationDate, Title, Tags, ViewCount FROM Questions WHERE CreationDate > '12/2/2019 23:59:59' AND AnswerCount < 1 AND Tags LIKE '%python%';
クエリの結果(DbVisualizer)は以下のとおりです:

API Driver は、標準のデータベース接続をサポートするあらゆるツールやアプリケーションで使用できます。API Driver を使用すると、ビジネスを推進するために既に使用している BI、レポート、ETL、カスタムアプリケーションから API に即座にアクセスできます。
詳細情報と無料トライアル
これで、API Driver を介して API に接続し、クエリを実行する方法がわかりました。詳細については、API Driver ページをご覧いただくか、対応するナレッジベース記事(API Driver プロファイルの編集とAPI Driver プロファイルの作成)で API プロファイルの編集や作成について確認してください。API Driver をダウンロードして、RESTful API のライブデータを即座にコードレスで操作してみてください。